Microvellum Community

Better Fuzzy Logic In Material Search

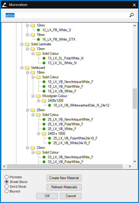
It would be great if when I am searching for a material in the material browser if I could just type a few defining features and just a much more narrowed result list. As you can see in the image below, when i search for "white", I get all the material that contains those characters, what I think would be really handy would be if I could type "white 16" or "white 16 LW" to take me straight to that material and reduce risk of one of the users clicking the wrong thickness or the wrong type of material.

i'm aware that i could type the whole name exactly as it is in the database but for the users who don't know the exact sequence and naming structure, that's not a great option so they just type white and then search the list for the correct white they need.

As a bonus, it'd also be nice if the material browser window defaulted to have everything closed on open as opposed to having every window opened.



    Toolbox BSB Survey



    Have you been using Toolbox BSB? We'd love to hear what you think!

    Take the Survey

      MVU eLearning



      Grow Your Knowledge
      Follow along with RJ as he takes you on a journey to build your foundational knowledge of Toolbox.


        Follow us on:

                 

          ERP for Millwork Shops


          Discover how Microvellum and INNERGY streamline operations for cabinet shops and millwork manufacturers.