Microvellum Community

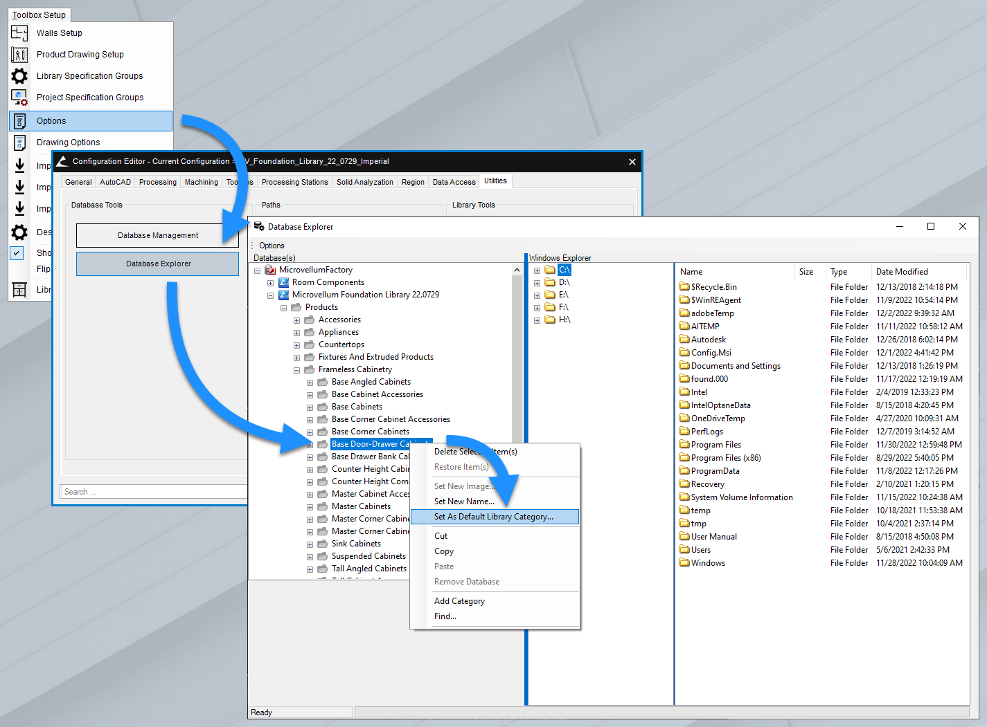
Database Explorer - Set New Default Category

Do you find yourself constantly navigating to a specific product category to insert the products you use most often?

Did you know that you can set a new default category within Database Explorer to minimize how often you need to navigate to the products you need?

It's as easy as finding the category you want, right-clicking and setting it as the new default!


    Toolbox BSB Survey



    Have you been using Toolbox BSB? We'd love to hear what you think!

    Take the Survey

      MVU eLearning



      Grow Your Knowledge
      Follow along with RJ as he takes you on a journey to build your foundational knowledge of Toolbox.


        Follow us on:

                 

          ERP for Millwork Shops


          Discover how Microvellum and INNERGY streamline operations for cabinet shops and millwork manufacturers.