Microvellum Data Dictionary

Microvellum Data Dictionary

Microvellum Data Dictionary Introduction

This manual is a guide to the Microvellum Factory and Work Order Databases. This manual has four sections. The first section includes this introduction, and the remainder is General Information about this manual. The second section contains general/common report table definitions and their relationships.   The third section contains the table metadata for all tables in both the Microvellum Factory and Work Order Databases. The fouth section contains the descriptive definitions of all Microvellum Type Definitions.  

Use the links in the Table of Contents to navigate this article more efficiently.

There are several conventions used in this manual. The names of attributes (i.e., columns within tables) and table names appear in Camel Case format where the first letter of each word is capitalized (e.g., ActivityStations, LinkIDCategory). Some attribute descriptions give reference to a Microvellum Type Definitions defined in Section 4 of this manual. An example of this can be found with the UnitType column found in the ActivityStations table. The Description for UnitType is ‘See Process Unit Types’ which can be found in section 4 of this manual.

There are two types of values allowed within the Microvellum Type definitions. The first and most common are simple integer type values (i.e., 0,1, 2, 3, 4). These values are generally consecutive and usually start with 0 (zero).   In some cases, consecutive numbers may be missing. The second type of value which is signified with (Bit Flags) in the definition name (e.g., Business Types (Bit Flags)) can either be the single value indicated by its type definitions or a combination of values added together to represent the value made up of multiple values.

An example of Bit Flags usage:   Color Types (Bit Flags) {Black = 1, Red = 2, Blue = 4}. If the value stored in the database is a 5, the Type Definition value is Black and Blue.

Microvellum Data Dictionary General Information

All tables within Microvellum Databases contain an ID field. This field is a global unique identifier (GUID) which serves as the Primary Key (PK) column for each table.  The ID column should not be used as a primary key to foreign key relationship . Instead, all tables in both the Factory and Work Order Databases contain a LinkID column which acts as the table’s Primary Link Key. All Foreign Link Key columns are named LinkID[Parent Table Name]. An example of this would be the Categories table has a column LinkID (Primary Link Key). The Products table has a column LinkIDCategory (Foreign Link Key).  These two columns serve as the Categories and Products table relation.

Important Note: This manual does not contain information about some tables and columns that can be found in both the Factory and Work Order databases. These missing tables and columns are no longer supported by current versions of Microvellum Software and are only available for backward compatibility of older versions of the software.

At times, tables and/or columns will be depreciated and no longer be needed for the software to operate. Again, for backward compatibility, these tables and/or columns will not be removed from the databases but will no longer be documented in this manual.

All table relations, data types, and sizes are subject to change without notice.

Microvellum Common Report Relationships

This section of the manual provides several common example relationships, many of which are used in the stock Reports provided with the software. There are numerous other stock reports that ship with the software and are not represented in this manual.   These relationship examples are meant for illustration purposes only and are subject to change without notice.

Important Note: Many reports contain additional tables that may not be represented in the relationships below.   These additional tables are added to the reports to facilitate the need for additional data during report customization.

Specification Groups

This demonstrates the relationships between library and project specification groups and the components that make up a specification group.



Work Order Entities

This relation outlines the relationships between common Work Order Entities.

 



Master Cut Report by Work Order

NOTE: this report does not use data from batch processing

This report groups part data by: 1) Materials.

This report uses data from the following Work Order Tables: Projects, Products, Subassemblies and Parts. The relationships are as follows:

 

Master Cut Report by Batch

NOTE: this report uses data from batch processing

This report groups part data by: 1) Batch and 2) Materials.

This report is the same as the Master Cut Report by Work Order except for the addition of the Work Order Batches and OptimizationResults tables. The addition of these two tables allows new relationships between the Parts, OptimizationResults and a WorkOrderBatches tables.

 

Nesting Optimization Report

NOTE: this report uses data from batch processing

This report is displays each nest layout with the parts being cut.

This report uses data from the following Work Order Tables: WorkOrderBatches, Projects, Products, Parts, OptimizationResults, PlacedSheets, Sheets and MaterialStorageLocations. The relationships are as follows:

 

Parts by Processing Station

NOTE: this report uses data from batch processing

This report groups part data by: 1) Batch and 2) Processing Stations.   Parts not processed will show up a the end of the report.

This report uses data from the following Work Order Tables: WorkOrderBatches, Projects, Products, Parts, ProcessingStations and PartsProcessingStations. The relationships are as follows:

 

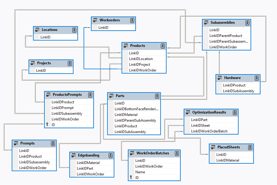
Product Detail Report

NOTE: this report does not use data from batch processing

This report groups data by: 1) Product.   It displays a hardware list, subassembly list, and part list for each Product.

This report uses data from the following Work Order Tables: Projects, Products, Subassemblies, Parts, Hardware, Prompts and ProductPrompts. The relationships are as follows:

 

Product Detail with Image Report

NOTE: this report does not use data from batch processing

This report groups data by: 1) Product.   It displays an isometric image, hardware list, subassembly list, and part list for each Product.

This report uses data from the following Work Order Tables: Projects, Products, Subassemblies, Parts, Hardware, Prompts, ProductPrompts and FaceFrameImages. The relationships are as follows:

 

Work Order Summary Report

NOTE: This report uses data from batch processing

This report groups data by: 1) Room.   The second section of the report displays batch sheet summaries along with solid stock, buyout, edgebanding and hardware totals.

This report uses data from the following Work Order Tables: Projects, Products, Subassemblies, Parts, Hardware, Edgebanding, Sheets, PlacedSheets, Prompts, ProductPrompts and OptimizationResults. The relationships are as follows: 


Microvellum Factory Database Tables

ActivityStations

Column

Datatype

Size

Nullable

Description

Comments

NVarChar

255

Y

User supplied comments for item

ID

UniqueIdentifier

16

N

PK - Unique ID Auto Generated

LaborRate

Float

8

Y

Labor rate for the Activity Station

LinkID

NVarChar

255

Y

Microvellum Primary Link Key

LinkIDCategory

NVarChar

255

Y

Microvellum Foreign Link Key

LinkIDParentStation

NVarChar

255

Y

Microvellum Foreign Link Key

LinkIDProcessingStation

NVarChar

255

Y

Microvellum Foreign Link Key

Modified

Bit

1

Y

True if the item has been modified

Name

NVarChar

255

Y

User supplied Name for the item

NumberOfEmployeesRequired

Int

4

Y

Number of Employees Required

StationNumber

Float

8

Y

Station Number

UnitsPerMinuteFactoryTime

Float

8

Y

Units per minute of Factory time

UnitType

Int

4

Y

See Process Unit Types

 

Attachment

Column

Datatype

Size

Nullable

Description

Attachment

VarBinaryMax

-1

Y

Attachment Item

DateCreated

DateTime

8

Y

Date when the attachment was created

ID

UniqueIdentifier

16

N

PK - Unique ID Auto Generated

LinkID

NVarChar

255

Y

Microvellum Primary Link Key

LinkIDCategory

NVarChar

255

Y

Microvellum Foreign Link Key

LinkIDCreator

NVarChar

255

Y

Microvellum Foreign Link Key

LinkIDParent

NVarChar

255

Y

Microvellum Foreign Link Key

Modified

Bit

1

Y

True if the item has been modified

Name

NVarChar

255

Y

User supplied Name for the item

Notes

NVarChar

255

Y

User supplied notes for the Attachment

Size

Float

8

Y

Attachment Size

 

AutoCADDrawings

Column

Datatype

Size

Nullable

Description

Drawing

VarBinaryMax

-1

Y

Drawing

ID

UniqueIdentifier

16

N

PK - Unique ID Auto Generated

JPegName

NVarChar

255

Y

Picture Name

JPegStream

VarBinaryMax

-1

Y

Picture BLOB Item

LinkID

NVarChar

255

Y

Microvellum Primary Link Key

LinkIDCategory

NVarChar

255

Y

Microvellum Foreign Link Key

Modified

Bit

1

Y

True if the item has been modified

Name

NVarChar

255

Y

User supplied Name for the item

TiffName

NVarChar

255

Y

Picture Name

TiffStream

VarBinaryMax

-1

Y

Picture BLOB Item

Type

Int

4

Y

See Drawing Types

WMFName

NVarChar

255

Y

Picture Name

WMFStream

VarBinaryMax

-1

Y

Picture BLOB Item

 

Categories

Column

Datatype

Size

Nullable

Description

CategoryFilter

Int

4

Y

Category Filter

CategoryLevel

Int

4

Y

Category Level

ID

UniqueIdentifier

16

N

PK - Unique ID Auto Generated

IsDefault

Bit

1

Y

True for Default Category

IsExpanded

Bit

1

Y

UI Element Item

LinkID

NVarChar

255

Y

Microvellum Primary Link Key

LinkIDCategory

NVarChar

255

Y

Microvellum Foreign Link Key

LinkIDLibrary

NVarChar

255

Y

Microvellum Foreign Link Key

LinkIDParent

NVarChar

255

Y

Microvellum Foreign Link Key

Modified

Bit

1

Y

True if the item has been modified

Name

NVarChar

255

Y

User supplied Name for the item

Type

Int

4

Y

See Category Types

Visible

Bit

1

Y

UI Element Item

           

CommonCommandsGrids

Column

Datatype

Size

Nullable

Description

ID

UniqueIdentifier

16

N

PK - Unique ID Auto Generated

LinkID

NVarChar

255

Y

Microvellum Primary Link Key

LinkIDCategory

NVarChar

255

Y

Microvellum Foreign Link Key

Modified

Bit

1

Y

True if the item has been modified

Name

NVarChar

255

Y

User supplied Name for the item

WorkBook

VarBinaryMax

-1

Y

Work Book BLOB Item

 

Contacts

Column

Datatype

Size

Nullable

Description

Age

Int

4

Y

Age

Anniversary

DateTime

8

Y

Anniversary

Birthday

DateTime

8

Y

Birthday

CellPhone

NVarChar

255

Y

Cell Phone Number

City

NVarChar

255

Y

City

Comments

NVarChar

255

Y

User supplied comments for item

Country

NVarChar

255

Y

Country

DateFirstContact

DateTime

8

Y

Date First Contact

Department

NVarChar

255

Y

Department

EmailDefault

NVarChar

255

Y

Default email address

FaxDefault

NVarChar

255

Y

Default Fax Number

FirstName

NVarChar

255

Y

First Name

HomePhone

NVarChar

255

Y

Home Phone Number

ID

UniqueIdentifier

16

N

PK - Unique ID Auto Generated

JPegName

NVarChar

255

Y

Picture Name

JPegStream

VarBinaryMax

-1

Y

Picture BLOB Item

LastName

NVarChar

255

Y

Last Name

LinkID

NVarChar

255

Y

Microvellum Primary Link Key

LinkIDCategory

NVarChar

255

Y

Microvellum Foreign Link Key

LinkIDCompany

NVarChar

255

Y

Microvellum Foreign Link Key

MailCity

NVarChar

255

Y

Mail City

MailCountry

NVarChar

255

Y

Mail Country

MailPOBox

NVarChar

255

Y

Mail PO Box

MailState

NVarChar

255

Y

Mail State

MailStreet

NVarChar

255

Y

Mail Street

MailZipCode

NVarChar

255

Y

Mail Zip Code

ManagerName

NVarChar

255

Y

Manager Name

MiddleName

NVarChar

255

Y

Middle Name

Modified

Bit

1

Y

True if the item has been modified

NameNickname

NVarChar

255

Y

Nickname

NamePartner

NVarChar

255

Y

Partner's Name

NameSuffix

NVarChar

255

Y

Suffix

Office

NVarChar

255

Y

Office

OtherAddressStreet

NVarChar

255

Y

Other Address Street

PhoneDefault

NVarChar

255

Y

Default Phone

POBox

NVarChar

255

Y

PO Box

Profession

NVarChar

255

Y

Profession

RestrictAccess

NVarChar

255

Y

Restrict Access

Salutation

NVarChar

255

Y

Salutation

State

NVarChar

255

Y

State

Street

NVarChar

255

Y

Street

TiffName

NVarChar

255

Y

Picture Name

TiffStream

VarBinaryMax

-1

Y

Picture BLOB Item

Title

NVarChar

255

Y

Title

Type

Int

4

Y

See Company/Contact Types

WebSiteDefault

NVarChar

255

Y

Web Site Address

WMFName

NVarChar

255

Y

Picture Name

WMFStream

VarBinaryMax

-1

Y

Picture BLOB Item

ZipCode

NVarChar

255

Y

Zip Code

 

CutPartsFiles

Column

Datatype

Size

Nullable

Description

ID

UniqueIdentifier

16

N

PK - Unique ID Auto Generated

LinkID

NVarChar

255

Y

Microvellum Primary Link Key

LinkIDCategory

NVarChar

255

Y

Microvellum Foreign Link Key

LinkIDLibrary

NVarChar

255

Y

Microvellum Foreign Link Key

LinkIDProject

NVarChar

255

Y

Microvellum Foreign Link Key

Modified

Bit

1

Y

True if the item has been modified

Name

NVarChar

255

Y

User supplied Name for the item

Type

Int

4

Y

See Product Use Types

WorkBook

VarBinaryMax

-1

Y

Workbook BLOB Item


DoorLayers

Column

Datatype

Size

Nullable

Description

ID

UniqueIdentifier

16

N

PK - Unique ID Auto Generated

LinkID

NVarChar

255

Y

Microvellum Primary Link Key

LinkIDCategory

NVarChar

255

Y

Microvellum Foreign Link Key

LinkIDLibrary

NVarChar

255

Y

Microvellum Foreign Link Key

Modified

Bit

1

Y

True if the item has been modified

Name

NVarChar

255

Y

User supplied Name for the item

 

DoorWizardFiles

Column

Datatype

Size

Nullable

Description

ID

UniqueIdentifier

16

N

PK - Unique ID Auto Generated

LinkID

NVarChar

255

Y

Microvellum Primary Link Key

LinkIDCategory

NVarChar

255

Y

Microvellum Foreign Link Key

LinkIDLibrary

NVarChar

255

Y

Microvellum Foreign Link Key

LinkIDProject

NVarChar

255

Y

Microvellum Foreign Link Key

Modified

Bit

1

Y

True if the item has been modified

Name

NVarChar

255

Y

User supplied Name for the item

Type

Int

4

Y

See Product Use Types

WorkBook

VarBinaryMax

-1

Y

Work Book BLOB Item

 

EdgebandFiles

Column

Datatype

Size

Nullable

Description

ID

UniqueIdentifier

16

N

PK - Unique ID Auto Generated

LinkID

NVarChar

255

Y

Microvellum Primary Link Key

LinkIDCategory

NVarChar

255

Y

Microvellum Foreign Link Key

LinkIDLibrary

NVarChar

255

Y

Microvellum Foreign Link Key

LinkIDProject

NVarChar

255

Y

Microvellum Foreign Link Key

Modified

Bit

1

Y

True if the item has been modified

Name

NVarChar

255

Y

User supplied Name for the item

Type

Int

4

Y

See Product Use Types

WorkBook

VarBinaryMax

-1

Y

Workbook BLOB Item

 

EmployeeLogin

Column

Datatype

Size

Nullable

Description

AllowLogin

Bit

1

Y

Allow employee login

AllowSecurityByPass

Bit

1

Y

Allow Security By Pass

ID

UniqueIdentifier

16

N

PK - Unique ID Auto Generated

LinkID

NVarChar

255

Y

Microvellum Primary Link Key

LinkIDCategory

NVarChar

255

Y

Microvellum Foreign Link Key

Modified

Bit

1

Y

True if the item has been modified

Name

NVarChar

255

Y

User supplied Name for the item


Employees

Column

Datatype

Size

Nullable

Description

Age

Int

4

Y

Age

Anniversary

DateTime

8

Y

Anniversary

Birthday

DateTime

8

Y

Birthday

CellPhone

NVarChar

255

Y

Cell Phone Number

City

NVarChar

255

Y

City

Comments

NVarChar

255

Y

User supplied comments for item

Country

NVarChar

255

Y

Country

DateFirstContact

DateTime

8

Y

Date First Contact

Department

NVarChar

255

Y

Department

Department1Efficiency

Float

8

Y

Department 1 Efficiency

Department1HoursAllocation

Float

8

Y

Department 1 Hours Allocation

Department2Efficiency

Float

8

Y

Department 2 Efficiency

Department2HoursAllocation

Float

8

Y

Department 2 Hours Allocation

Department3Efficiency

Float

8

Y

Department 3 Efficiency

Department3HoursAllocation

Float

8

Y

Department 3 Hours Allocation

EmailDefault

NVarChar

255

Y

Email Default

FaxDefault

NVarChar

255

Y

Fax Default

FirstName

NVarChar

255

Y

First Name

HomePhone

NVarChar

255

Y

Home Phone

ID

UniqueIdentifier

16

N

PK - Unique ID Auto Generated

JPegName

NVarChar

255

Y

Picture Name

JPegStream

VarBinaryMax

-1

Y

Picture BLOB Item

LastName

NVarChar

255

Y

Last Name

LinkID

NVarChar

255

Y

Microvellum Primary Link Key

LinkIDActivityStation

NVarChar

255

Y

Microvellum Foreign Link Key

LinkIDCategory

NVarChar

255

Y

Microvellum Foreign Link Key

LinkIDCompany

NVarChar

255

Y

Microvellum Foreign Link Key

LinkIDPrimaryDepartment

NVarChar

255

Y

Microvellum Foreign Link Key

LinkIDSecondaryDepartment

NVarChar

255

Y

Microvellum Foreign Link Key

LinkIDSecondaryShift

NVarChar

255

Y

Microvellum Foreign Link Key

LinkIDShift

NVarChar

255

Y

Microvellum Foreign Link Key

LinkIDTertiaryDepartment

NVarChar

255

Y

Microvellum Foreign Link Key

LinkIDTertiaryShift

NVarChar

255

Y

Microvellum Foreign Link Key

MailCity

NVarChar

255

Y

Mail City

MailCountry

NVarChar

255

Y

Mail Country

MailPOBox

NVarChar

255

Y

Mail PO Box

MailState

NVarChar

255

Y

Mail State

MailStreet

NVarChar

255

Y

Mail Street

MailZipCode

NVarChar

255

Y

Mail Zip Code

ManagerName

NVarChar

255

Y

Manager Name

MiddleName

NVarChar

255

Y

Middle Name

Modified

Bit

1

Y

True if the item has been modified

NameNickname

NVarChar

255

Y

Name Nickname

NamePartner

NVarChar

255

Y

Name Partner

NameSuffix

NVarChar

255

Y

Name Suffix

Office

NVarChar

255

Y

Office

OtherAddressStreet

NVarChar

255

Y

Other Address Street

PhoneDefault

NVarChar

255

Y

Phone Default

POBox

NVarChar

255

Y

POBox

Profession

NVarChar

255

Y

Profession

RestrictAccess

NVarChar

255

Y

Restrict Access

Salutation

NVarChar

255

Y

Salutation

State

NVarChar

255

Y

State

Street

NVarChar

255

Y

Street

TiffName

NVarChar

255

Y

Picture Name

TiffStream

VarBinaryMax

-1

Y

Picture BLOB Item

Title

NVarChar

255

Y

Title

Type

Int

4

Y

See Company/Contact Types

WebSiteDefault

NVarChar

255

Y

Default Web Site Address

WMFName

NVarChar

255

Y

Picture Name

WMFStream

VarBinaryMax

-1

Y

Picture BLOB Item

ZipCode

NVarChar

255

Y

Zip Code

 

EmployeeSecure

Column

Datatype

Size

Nullable

Description

AllowAccessLibraryDesigner

Bit

1

Y

Allow Access Library Designer

AllowAccesstoDatabaseExplorer

Bit

1

Y

Allow Access to Database Explorer

AllowAccesstoDatabaseUtilities

Bit

1

Y

Allow Access to Database Utilities

AllowAccesstoTransferTables

Bit

1

Y

Allow Access to Transfer Tables

AllowAddProjectComponentFromTemplate

Bit

1

Y

Allow Add Project Component from Template

AllowAssignComponentToProjectSpecGroup

Bit

1

Y

Allow Assign Component to Project Spec Group

AllowAssignComponentToTemplateSpecGroup

Bit

1

Y

Allow Assign Component to Template Spec Group

AllowCompanyManagement

Bit

1

Y

Allow Company Management

AllowCopyProjectComponent

Bit

1

Y

Allow Copy Project Component

AllowCopyProjectSpecGroup

Bit

1

Y

Allow Copy Project Spec Group

AllowCopyTemplateComponent

Bit

1

Y

Allow Copy Template Component

AllowCopyTemplateSpecGroup

Bit

1

Y

Allow Copy Template Spec Group

AllowDBUExport

Bit

1

Y

Allow DBU Export

AllowDBUExportAndDelete

Bit

1

Y

Allow DBU Export and Delete

AllowDBUImport

Bit

1

Y

Allow DBU Import

AllowDBUImportAndOverwrite

Bit

1

Y

Allow DBU Import and Overwrite

AllowDeleteProjectComponent

Bit

1

Y

Allow Delete Project Component

AllowDeleteProjectSpecificationGroup

Bit

1

Y

Allow Delete Project Specification Group

AllowDeleteTemplateComponent

Bit

1

Y

Allow Delete Template Component

AllowDeleteTemplateSpecificationGroup

Bit

1

Y

Allow Delete Template Specification Group

AllowEditTimeClock

Bit

1

Y

Allow Edit Time Clock

AllowEstimating

Bit

1

Y

Allow Estimating

AllowEventLogArchive

Bit

1

Y

Allow Event Log Archive

AllowEventLogDelete

Bit

1

Y

Allow Event Log Delete

AllowImportData

Bit

1

Y

Allow Import Data

AllowImportProjectSpecGroup

Bit

1

Y

Allow Import Project Spec Group

AllowOptionsData

Bit

1

Y

Allow Options Data

AllowOptionsGeneral

Bit

1

Y

Allow Options General

AllowOptionsMachining

Bit

1

Y

Allow Options Machining

AllowProcessingStationManagement

Bit

1

Y

Allow Processing Station Management

AllowProduction

Bit

1

Y

Allow Production

AllowProjectCutPartWizard

Bit

1

Y

Allow Project Cut Part Wizard

AllowProjectDelete

Int

4

Y

Allow Project Delete

AllowProjectDoorWizard

Bit

1

Y

Allow Project Door Wizard

AllowProjectEdgeBandWizard

Bit

1

Y

Allow Project Edge Band Wizard

AllowProjectGlobals

Bit

1

Y

Allow Project Globals

AllowProjectHardwareWizard

Bit

1

Y

Allow Project Hardware Wizard

AllowProjectMaterials

Bit

1

Y

Allow Project Materials

AllowProjectWizard

Bit

1

Y

Allow Project Wizard

AllowProjectWorkBookDesigner

Bit

1

Y

Allow Project Workbook Designer

AllowPurchasing

Bit

1

Y

Allow Purchasing

AllowRenameProjectomponent

Bit

1

Y

Allow Rename Project Component

AllowRenameProjectSpecGroup

Bit

1

Y

Allow Rename Project Spec Group

AllowRenameTemplateComponent

Bit

1

Y

Allow Rename Template Component

AllowRenameTemplateSpecGroup

Bit

1

Y

Allow Rename Template Spec Group

AllowReportDesigner

Bit

1

Y

Allow Report Designer

AllowRevertProjectComponent

Bit

1

Y

Allow Revert Project Component

AllowSaveProductstoLibrary

Bit

1

Y

Allow Save Products to Library

AllowSaveProjectComponentToTemplate

Bit

1

Y

Allow Save Project Component To Template

AllowSaveProjectSpecificationGroupToTemplate

Bit

1

Y

Allow Save Project Specification Group To Template

AllowSaveSpecificationGroupstoTemplate

Bit

1

Y

Allow Save Specification Groups to Template

AllowSaveSubassembliestoLibrary

Bit

1

Y

Allow Save Subassemblies to Library

AllowScheduling

Bit

1

Y

Allow Scheduling

AllowSetup

Bit

1

Y

Allow Setup

AllowTemplateCutPartWizard

Bit

1

Y

Allow Template Cut Part Wizard

AllowTemplateDoorWizard

Bit

1

Y

Allow Template Door Wizard

AllowTemplateEdgeBandWizard

Bit

1

Y

Allow Template Edge Band Wizard

AllowTemplateGlobals

Bit

1

Y

Allow Template Globals

AllowTemplateHardwareWizard

Bit

1

Y

Allow Template Hardware Wizard

AllowTemplateMaterials

Bit

1

Y

Allow Template Materials

AllowTemplateProjectWizard

Bit

1

Y

Allow Template Project Wizard

AllowTemplateWorkBookDesigner

Bit

1

Y

Allow Template Workbook Designer

AllowToolFileManagement

Bit

1

Y

Allow Tool File Management

AllowUpdates

Bit

1

Y

Allow Updates

AllowWorkOrderModify

Bit

1

Y

Allow Work Order Modify

EmployeePassword

NVarChar

255

Y

Employee Password

HourlyPay

Float

8

Y

Hourly Pay

ID

UniqueIdentifier

16

N

PK - Unique ID Auto Generated

LinkID

NVarChar

255

Y

Microvellum Primary Link Key

LinkIDCategory

NVarChar

255

Y

Microvellum Foreign Link Key

LinkIDEmployee

NVarChar

255

Y

Microvellum Foreign Link Key

MmAlertSettings

Int

4

Y

MM Alert Settings

Modified

Bit

1

Y

True if the item has been modified

Name

NVarChar

255

Y

User supplied Name for the item

SoftwareSecurityType

Int

4

Y

See Software Security Types

SSNumber

NVarChar

255

Y

SS Number

WebSupportRolls

Int

4

Y

Web Support Rolls

 

EventLogs

Column

Datatype

Size

Nullable

Description

AlertType

Int

4

Y

See Event Log Alert Types

Archived

Bit

1

Y

Archived

DateTime

DateTime

8

Y

Date Time

Description

NVarChar

255

Y

Description

EventType

Int

4

Y

See Event Log Types

ID

UniqueIdentifier

16

N

PK - Unique ID Auto Generated

InnerMessage

NVarCharMax

-1

Y

Secondary error message

LinkID

NVarChar

255

Y

Microvellum Primary Link Key

LinkIDGrandParent

NVarChar

255

Y

Microvellum Foreign Link Key

LinkIDParent

NVarChar

255

Y

Microvellum Foreign Link Key

MachineName

NVarChar

255

Y

Machine Name

Message

NVarCharMax

-1

Y

Message

SeverityLevel

Int

4

Y

See Event Log Severity Levels

Source

Int

4

Y

See Event Log Sources

StackTrace

NVarCharMax

-1

Y

Error stack trace

User

NVarChar

255

Y

Username

 

Factory

Column

Datatype

Size

Nullable

Description

ID

UniqueIdentifier

16

N

PK - Unique ID Auto Generated

LinkID

NVarChar

255

Y

Microvellum Primary Link Key

LinkIDCategory

NVarChar

255

Y

Microvellum Foreign Link Key

LinkIDLibrary

NVarChar

255

Y

Microvellum Foreign Link Key

LinkIDProject

NVarChar

255

Y

Microvellum Foreign Link Key

Modified

Bit

1

Y

True if the item has been modified

Name

NVarChar

255

Y

User supplied Name for the item

Type

Int

4

Y

See Product Use Types

WorkBook

VarBinaryMax

-1

Y

Workbook BLOB Item


GeneralContacts

Column

Datatype

Size

Nullable

Description

CellPhone

NVarChar

255

Y

Cell Phone

City

NVarChar

255

Y

City

Comments

NVarChar

255

Y

User supplied comments for item

Country

NVarChar

255

Y

Country

EmailDefault

NVarChar

255

Y

Email Default

FaxDefault

NVarChar

255

Y

Fax Default

ID

UniqueIdentifier

16

N

PK - Unique ID Auto Generated

LinkID

NVarChar

255

Y

Microvellum Primary Link Key

LinkIDCategory

NVarChar

255

Y

Microvellum Foreign Link Key

LinkIDPrimaryContact

NVarChar

255

Y

Microvellum Foreign Link Key

MailCity

NVarChar

255

Y

Mail City

MailCountry

NVarChar

255

Y

Mail Country

MailPOBox

NVarChar

255

Y

Mail PO Box

MailState

NVarChar

255

Y

Mail State

MailStreet

NVarChar

255

Y

Mail Street

MailZipCode

NVarChar

255

Y

Mail Zip Code

Modified

Bit

1

Y

True if the item has been modified

Name

NVarChar

255

Y

User supplied Name for the item

OrderPrefix

NVarChar

255

Y

Order Prefix

PhoneDefault

NVarChar

255

Y

Phone Default

POBox

NVarChar

255

Y

POBox

State

NVarChar

255

Y

State

Street

NVarChar

255

Y

Street

Type

Int

4

Y

See Company/Contact Types

WebSiteDefault

NVarChar

255

Y

Web Site Default

ZipCode

NVarChar

255

Y

Zip Code

 

GlobalFiles

Column

Datatype

Size

Nullable

Description

ID

UniqueIdentifier

16

N

PK - Unique ID Auto Generated

LinkID

NVarChar

255

Y

Microvellum Primary Link Key

LinkIDCategory

NVarChar

255

Y

Microvellum Foreign Link Key

LinkIDLibrary

NVarChar

255

Y

Microvellum Foreign Link Key

LinkIDProject

NVarChar

255

Y

Microvellum Foreign Link Key

Modified

Bit

1

Y

True if the item has been modified

Name

NVarChar

255

Y

User supplied Name for the item

Type

Int

4

Y

See Product Use Types

WorkBook

VarBinaryMax

-1

Y

Work Book BLOB Item

 

GlobalImages

Column

Datatype

Size

Nullable

Description

ID

UniqueIdentifier

16

N

PK - Unique ID Auto Generated

JPegName

NVarChar

255

Y

Picture Name

JPegStream

VarBinaryMax

-1

Y

Picture BLOB Item

LinkID

NVarChar

255

Y

Microvellum Primary Link Key

LinkIDCategory

NVarChar

255

Y

Microvellum Foreign Link Key

Modified

Bit

1

Y

True if the item has been modified

Name

NVarChar

255

Y

User supplied Name for the item

TiffName

NVarChar

255

Y

Picture Name

TiffStream

VarBinaryMax

-1

Y

Picture BLOB Item

WMFName

NVarChar

255

Y

Picture Name

WMFStream

VarBinaryMax

-1

Y

Picture BLOB Item

 

HardwareFiles

Column

Datatype

Size

Nullable

Description

ID

UniqueIdentifier

16

N

PK - Unique ID Auto Generated

LinkID

NVarChar

255

Y

Microvellum Primary Link Key

LinkIDCategory

NVarChar

255

Y

Microvellum Foreign Link Key

LinkIDLibrary

NVarChar

255

Y

Microvellum Foreign Link Key

LinkIDProject

NVarChar

255

Y

Microvellum Foreign Link Key

Modified

Bit

1

Y

True if the item has been modified

Name

NVarChar

255

Y

User supplied Name for the item

Type

Int

4

Y

See Product Use Types

WorkBook

VarBinaryMax

-1

Y

Work Book BLOB Item

 

JoinProducts

Column

Datatype

Size

Nullable

Description

ID

UniqueIdentifier

16

N

PK - Unique ID Auto Generated

LinkID

NVarChar

255

Y

Microvellum Primary Link Key

LinkIDCategory

NVarChar

255

Y

Microvellum Foreign Link Key

LinkIDLibrary

NVarChar

255

Y

Microvellum Foreign Link Key

Modified

Bit

1

Y

True if the item has been modified

Name

NVarChar

255

Y

User supplied Name for the item

ProductStarterName

NVarChar

255

Y

Product Starter Name

SubassemblyName

NVarChar

255

Y

Subassembly Name

 

LabelSettings

Column

Datatype

Size

Nullable

Description

AllowRotation

Bit

1

Y

Allow Rotation

CenterDeviation

Float

8

Y

Center Deviation

ID

UniqueIdentifier

16

N

PK - Unique ID Auto Generated

LabelPrinterHeadOrientation

Int

4

Y

Label Printer Head Orientation

LinkID

NVarChar

255

Y

Microvellum Primary Link Key

LinkIDCategory

NVarChar

255

Y

Microvellum Foreign Link Key

MarginBorder

Float

8

Y

Margin Border

MarginMachining

Float

8

Y

Margin Machining

Modified

Bit

1

Y

True if the item has been modified

Name

NVarChar

255

Y

User supplied Name for the item

PlacementType

Int

4

Y

See Label Placement Types

ShowLocationsInNest

Bit

1

Y

Show Locations In Nest

 

Layers

Column

Datatype

Size

Nullable

Description

ID

UniqueIdentifier

16

N

PK - Unique ID Auto Generated

LinkID

NVarChar

255

Y

Microvellum Primary Link Key

LinkIDCategory

NVarChar

255

Y

Microvellum Foreign Link Key

Modified

Bit

1

Y

True if the item has been modified

Name

NVarChar

255

Y

User supplied Name for the item

PartName

NVarChar

255

Y

Part Name

RenderLayerType

Int

4

Y

See Render Layer Types

SavedGroupName

NVarChar

255

Y

Saved Group Name

SavedRenderMaterialName

NVarChar

255

Y

Saved Render Material Name

 

Libraries

Column

Datatype

Size

Nullable

Description

ID

UniqueIdentifier

16

N

PK - Unique ID Auto Generated

LinkID

NVarChar

255

Y

Microvellum Primary Link Key

LinkIDCategory

NVarChar

255

Y

Microvellum Foreign Link Key

LinkIDTemplate

NVarChar

255

Y

Microvellum Foreign Link Key

Modified

Bit

1

Y

True if the item has been modified

Name

NVarChar

255

Y

User supplied Name for the item

Type

Int

4

Y

See Product Use Types

 

Locations

Column

Datatype

Size

Nullable

Description

CategoryLevel

Int

4

Y

Category Level

DesignFileSyncDate

DateTime

8

Y

Design File Sync Date

DrawingName

NVarChar

255

Y

Drawing Name

ID

UniqueIdentifier

16

N

PK - Unique ID Auto Generated

JPegName

NVarChar

255

Y

Picture Name

JPegStream

VarBinaryMax

-1

Y

Picture BLOB Item

LinkID

NVarChar

255

Y

Microvellum Primary Link Key

LinkIDCategory

NVarChar

255

Y

Microvellum Foreign Link Key

LinkIDLocation

NVarChar

255

Y

Microvellum Foreign Link Key

LinkIDLocationCopy

NVarChar

255

Y

Microvellum Foreign Link Key

LinkIDProject

NVarChar

255

Y

Microvellum Foreign Link Key

Modified

Bit

1

Y

True if the item has been modified

Name

NVarChar

255

Y

User supplied Name for the item

PrintFlag

Bit

1

Y

Print Flag

TiffName

NVarChar

255

Y

Picture Name

TiffStream

VarBinaryMax

-1

Y

Picture BLOB Item

WMFName

NVarChar

255

Y

Picture Name

WMFStream

VarBinaryMax

-1

Y

Picture BLOB Item


MachiningTokenImages

Column

Datatype

Size

Nullable

Description

ID

UniqueIdentifier

16

N

PK - Unique ID Auto Generated

JPegName

NVarChar

255

Y

Picture Name

JPegStream

VarBinaryMax

-1

Y

Picture BLOB Item

LinkID

NVarChar

255

Y

Microvellum Primary Link Key

LinkIDCategory

NVarChar

255

Y

Microvellum Foreign Link Key

Modified

Bit

1

Y

True if the item has been modified

Name

NVarChar

255

Y

User supplied Name for the item

TiffName

NVarChar

255

Y

Picture Name

TiffStream

VarBinaryMax

-1

Y

Picture BLOB Item

WMFName

NVarChar

255

Y

Picture Name

WMFStream

VarBinaryMax

-1

Y

Picture BLOB Item

 

Macros

Column

Datatype

Size

Nullable

Description

ID

UniqueIdentifier

16

N

PK - Unique ID Auto Generated

LinkID

NVarChar

255

Y

Microvellum Primary Link Key

LinkIDCategory

NVarChar

255

Y

Microvellum Foreign Link Key

Modified

Bit

1

Y

True if the item has been modified

Name

NVarChar

255

Y

User supplied Name for the item

WorkBook

VarBinaryMax

-1

Y

Workbook BLOB Item

 

MaterialRendering

Column

Datatype

Size

Nullable

Description

ID

UniqueIdentifier

16

N

PK - Unique ID Auto Generated

LinkID

NVarChar

255

Y

Microvellum Primary Link Key

LinkIDCategory

NVarChar

255

Y

Microvellum Foreign Link Key

Modified

Bit

1

Y

True if the item has been modified

Name

NVarChar

255

Y

User supplied Name for the item

PictureName

NVarChar

255

Y

Picture Name

RGBNumber

NVarChar

255

Y

RGB Number

 

Materials

Column

Datatype

Size

Nullable

Description

AssociativeDrawingName

NVarChar

255

Y

Associative Drawing Name

AssociativeDrawingNameFormula

NVarChar

255

Y

Associative Drawing Name Formula

Cloneable

Bit

1

Y

Cloneable

Code

NVarChar

255

Y

Code

CodeFormula

VarCharMax

-1

Y

Code Formula

Comments

NVarChar

255

Y

User supplied comments for item

CustomSizeAdjustment

Float

8

Y

Custom Size Adjustment

CustomSizeAdjustmentFormula

VarCharMax

-1

Y

Custom Size Adjustment Formula

ElvBlockFileName

NVarChar

255

Y

Elv Block File Name

ElvBlockFileNameFormula

NVarChar

255

Y

Elv Block File Name Formula

FormulaMaterialAlias

NVarChar

255

Y

Formula Material Alias

Grain

Int

4

Y

See Grain Direction Types

GrainFormula

VarCharMax

-1

Y

Grain Formula

HandlingCode

NVarChar

255

Y

Handling Code

HandlingCodeFormula

VarCharMax

-1

Y

Handling Code Formula

HatchName

NVarChar

255

Y

Hatch Name

HatchType

Int

4

Y

See Hatch Types

ID

UniqueIdentifier

16

N

PK - Unique ID Auto Generated

InventoryAvailableQty

Float

8

Y

Inventory Available Qty

InventoryCurrentQty

Float

8

Y

Inventory Current Qty

InventoryMinQty

Float

8

Y

Inventory Min Qty

InventoryValue

Float

8

Y

Inventory Value

IsFormulaMaterial

Bit

1

Y

Is Formula Material

LinkID

NVarChar

255

Y

Microvellum Primary Link Key

LinkIDBottomFaceRendering

NVarChar

255

Y

Microvellum Foreign Link Key

LinkIDCategory

NVarChar

255

Y

Microvellum Foreign Link Key

LinkIDCoreRendering

NVarChar

255

Y

Microvellum Foreign Link Key

LinkIDDefaultVendor

NVarChar

255

Y

Microvellum Foreign Link Key

LinkIDMaterialStorageLocation

NVarChar

255

Y

Microvellum Foreign Link Key

LinkIDProject

NVarChar

255

Y

Microvellum Foreign Link Key

LinkIDSheetSize

NVarChar

255

Y

Microvellum Foreign Link Key

LinkIDTopFaceRendering

NVarChar

255

Y

Microvellum Foreign Link Key

MarkUp

Float

8

Y

Mark Up

MarkUpFormula

VarCharMax

-1

Y

Mark Up Formula

MaterialCommentsFormula

VarCharMax

-1

Y

Material Comments Formula

MaterialEstimateCost

Float

8

Y

Material Estimate Cost

MaterialEstimateCostFormula

VarCharMax

-1

Y

Material Estimate Cost Formula

MaterialFlipSetting

Int

4

Y

Material Flip Setting

MaterialLaborValue

Float

8

Y

Material Labor Value

MaterialLaborValueFormula

VarCharMax

-1

Y

Material Labor Value Formula

MaterialXData1

VarCharMax

-1

Y

Material XData1

MaterialXData1Formula

VarCharMax

-1

Y

Material XData1 Formula

MaterialXData2

VarCharMax

-1

Y

Material XData2

MaterialXData2Formula

VarCharMax

-1

Y

Material XData2 Formula

MaterialXData3

VarCharMax

-1

Y

Material XData3

MaterialXData3Formula

VarCharMax

-1

Y

Material XData3 Formula

Modified

Bit

1

Y

True if the item has been modified

Name

NVarChar

255

Y

User supplied Name for the item

NameFormula

VarCharMax

-1

Y

Name Formula

NonassociativeDrawingName

NVarChar

255

Y

Non associative Drawing Name

NonassociativeDrawingNameFormula

NVarChar

255

Y

Non associative Drawing Name Formula

Quantity

Float

8

Y

Quantity

Region

Int

4

Y

See Material Regions

SkipSpreadsheetSync

Bit

1

Y

Skip Spreadsheet Sync

StandardPrice

Float

8

Y

Standard Price

Thickness

Float

8

Y

Thickness

ThicknessFormula

VarCharMax

-1

Y

Thickness Formula

Type

Int

4

Y

See Material Types

UnitType

Int

4

Y

See Material Price Unit Types

WasteFactor

Float

8

Y

Waste Factor

WasteFactorFormula

VarCharMax

-1

Y

Waste Factor Formula

 

MaterialStorageLocations

Column

Datatype

Size

Nullable

Description

Comments

NVarChar

255

Y

User supplied comments for item

ID

UniqueIdentifier

16

N

PK - Unique ID Auto Generated

LinkID

NVarChar

255

Y

Microvellum Primary Link Key

LinkIDCategory

NVarChar

255

Y

Microvellum Foreign Link Key

Modified

Bit

1

Y

True if the item has been modified

Name

NVarChar

255

Y

User supplied Name for the item

PrintFlag

Bit

1

Y

Print Flag

ScanCode

NVarChar

255

Y

Scan Code

 

MicrovellumSystem

Column

Datatype

Size

Nullable

Description

ApplicationVersion

NVarChar

255

Y

Application Version

BundleSeed

Int

4

Y

Bundle Seed

DefaultMaterialFlipValue

Int

4

Y

Default Material Flip Value

ID

UniqueIdentifier

16

N

PK - Unique ID Auto Generated

LinkID

NVarChar

255

Y

Microvellum Primary Link Key

Modified

Bit

1

Y

True if the item has been modified

Name

NVarChar

255

Y

User supplied Name for the item

ServerQueueLocation

NVarChar

255

Y

Server Queue Location

StorageGroupSeed

Int

4

Y

Storage Group Seed

 

NestingOptimizerSettings

Column

Datatype

Size

Nullable

Description

AlwaysDoSecondPass

Bit

1

Y

Always Do Second Pass

BorderSequence

Int

4

Y

See Nest Border Sequences

CompositeNestType

Int

4

Y

See Nest Drawing Groupings

DistanceBetweenParts

Float

8

Y

Distance Between Parts

DontRouteSecondPass

Bit

1

Y

Don’t Route Second Pass

ID

UniqueIdentifier

16

N

PK - Unique ID Auto Generated

IrregularPartThreshold

Float

8

Y

Irregular Part Threshold

LastFileName

NVarChar

255

Y

Last File Name

LastNestFileName

NVarChar

255

Y

Last Nest File Name

LinkID

NVarChar

255

Y

Microvellum Primary Link Key

LinkIDCategory

NVarChar

255

Y

Microvellum Foreign Link Key

MaxQTYPerSheet

Int

4

Y

Max QTY Per Sheet

Modified

Bit

1

Y

True if the item has been modified

Name

NVarChar

255

Y

User supplied Name for the item

NestBorderRoutingOptimizationType

Int

4

Y

See Nest Border Routing Optimization Types

NestFromLeft

Bit

1

Y

Nest from Left

NestFromTop

Bit

1

Y

Nest from Top

NestOptimizationStrategy

Int

4

Y

See Nest Optimization Strategy

NestPartGroupingType

Int

4

Y

See Nest Part Grouping Types

NestRampLength

Float

8

Y

Nest Ramp Length

NestRampOffset

Float

8

Y

Nest Ramp Offset

NestSetMillLocation

Int

4

Y

See Nest Set Mill Locations

NestTextFormat

Int

4

Y

See Nest Text Format Types

NoRotateDia

Float

8

Y

No Rotate Día

NoRotateQty

Int

4

Y

No Rotate Qty

RestrictPlacementByDrillReach

Bit

1

Y

Restrict Placement by Drill Reach

RunFace6NestFirst

Bit

1

Y

Run Face6 Nest First

SmallPartArea

Float

8

Y

Small Part Area

SmallPartDimension

Float

8

Y

Small Part Dimension

SmallPartHandlingType

Int

4

Y

See Small Part Handling Types

SmallPartsBuffer

Int

4

Y

Small Parts Buffer

StayDownComplexity

Int

4

Y

Stay Down Complexity

TabAllowRemain

Bit

1

Y

Tab Allow Remain

TabHeight

Float

8

Y

Tab Height

TabLength1

Float

8

Y

Tab Length1

TabLength2

Float

8

Y

Tab Length2

TabPlaceQuantity

Int

4

Y

Tab Place Quantity

TabSheetTrim

Float

8

Y

Tab Sheet Trim

TabTool

NVarChar

255

Y

Tab Tool

ThicknessLeftForFirstPass

Float

8

Y

Thickness Left For First Pass

 

ParentStations

Column

Datatype

Size

Nullable

Description

ID

UniqueIdentifier

16

N

PK - Unique ID Auto Generated

LinkID

NVarChar

255

Y

Microvellum Primary Link Key

LinkIDCategory

NVarChar

255

Y

Microvellum Foreign Link Key

Modified

Bit

1

Y

True if the item has been modified

Name

NVarChar

255

Y

User supplied Name for the item


PartSettings

Column

Datatype

Size

Nullable

Description

BorderRampLength

Float

8

Y

Border Ramp Length

BorderRampOffset

Float

8

Y

Border Ramp Offset

ID

UniqueIdentifier

16

N

PK - Unique ID Auto Generated

LinkID

NVarChar

255

Y

Microvellum Primary Link Key

LinkIDCategory

NVarChar

255

Y

Microvellum Foreign Link Key

Modified

Bit

1

Y

True if the item has been modified

Name

NVarChar

255

Y

User supplied Name for the item

RotationType

Int

4

Y

See Single Part Rotation Types

 

ProcessingStationAssociates

Column

Datatype

Size

Nullable

Description

ID

UniqueIdentifier

16

N

PK - Unique ID Auto Generated

Index

Int

4

Y

Index

LinkID

NVarChar

255

Y

Microvellum Primary Link Key

LinkIDChild

NVarChar

255

Y

Microvellum Foreign Link Key

LinkIDParent

NVarChar

255

Y

Microvellum Foreign Link Key

Type

Int

4

Y

See Processing Station Association Types

 

ProcessingStations

Column

Datatype

Size

Nullable

Description

ApplyPartsAll

Bit

1

Y

Apply Parts All

ApplyPartsContainsFace6Machining

Bit

1

Y

Apply Parts Contains Face6 Machining

ApplyPartsContainsFaceMachining

Bit

1

Y

Apply Parts Contains Face Machining

ApplyPartsContainsHboreMachining

Bit

1

Y

Apply Parts Contains Hbore Machining

ApplyPartsWithAnyMachining

Bit

1

Y

Apply Parts with Any Machining

ApplyPartsWithFace6Machining

Bit

1

Y

Apply Parts with Face6 Machining

ApplyPartsWithHBoreMachining

Bit

1

Y

Apply Parts with HBore Machining

ApplyPartsWithNoMachining

Bit

1

Y

Apply Parts with No Machining

CreateSubFolders

Bit

1

Y

Create Sub Folders

FolderDestination

NVarChar

255

Y

Folder Destination

ID

UniqueIdentifier

16

N

PK - Unique ID Auto Generated

LabelImageDestination

NVarChar

255

Y

Label Image Destination

LabelImageSize

Int

4

Y

Label Image Size

LabelImageType

Int

4

Y

See Part Picture Types

LabelImageZoom

Float

8

Y

Label Image Zoom

LinkID

NVarChar

255

Y

Microvellum Primary Link Key

LinkIDBundleItemSetting

NVarChar

255

Y

Microvellum Foreign Link Key

LinkIDCategory

NVarChar

255

Y

Microvellum Foreign Link Key

LinkIDLabelSettings

NVarChar

255

Y

Microvellum Foreign Link Key

LinkIDNestOptimizationSetting

NVarChar

255

Y

Microvellum Foreign Link Key

LinkIDPartSetting

NVarChar

255

Y

Microvellum Foreign Link Key

LinkIDSawOptimizationSetting

NVarChar

255

Y

Microvellum Foreign Link Key

LinkIDScrapOptimizationSetting

NVarChar

255

Y

Microvellum Foreign Link Key

LinkIDToolFile

NVarChar

255

Y

Microvellum Foreign Link Key

Modified

Bit

1

Y

True if the item has been modified

Name

NVarChar

255

Y

User supplied Name for the item

PartPictureSize

Int

4

Y

Part Picture Size

PartPictureType

Int

4

Y

See Part Picture Types

PartPictureZoom

Float

8

Y

Part Picture Zoom

PartSizeAdjustmentMode

Int

4

Y

Part Size Adjustment Mode

ScrapDimAndLogic

Bit

1

Y

Scrap Dim and Logic

ScrapMinArea

Float

8

Y

Scrap Min Area

ScrapMinDim

Float

8

Y

Scrap Min Dim

ScrapOverrideTrims

Bit

1

Y

Scrap Override Trims

ScrapSave

Bit

1

Y

Scrap Save

ScrapTrimLeadingLength

Float

8

Y

Scrap Trim Leading Length

ScrapTrimLeadingWidth

Float

8

Y

Scrap Trim Leading Width

ScrapTrimTrailingLength

Float

8

Y

Scrap Trim Trailing Length

ScrapTrimTrailingWidth

Float

8

Y

Scrap Trim Trailing Width

ScrapUse

Bit

1

Y

Scrap Use

Type

Int

4

Y

See Processing Station Types

Units

Int

4

Y

See Processing Station Units

UseLegacyWMFImageType

Bit

1

Y

Use Legacy WMF Image Type

WMFFolderDestination

NVarChar

255

Y

WMF Folder Destination

 

ProductGroups

Column

Datatype

Size

Nullable

Description

ID

UniqueIdentifier

16

N

PK - Unique ID Auto Generated

JPegName

NVarChar

255

Y

Picture Name

JPegStream

VarBinaryMax

-1

Y

Picture BLOB Item

LinkID

NVarChar

255

Y

Microvellum Primary Link Key

LinkIDCategory

NVarChar

255

Y

Microvellum Foreign Link Key

Modified

Bit

1

Y

True if the item has been modified

Name

NVarChar

255

Y

User supplied Name for the item

TiffName

NVarChar

255

Y

Picture Name

TiffStream

VarBinaryMax

-1

Y

Picture BLOB Item

WMFName

NVarChar

255

Y

Picture Name

WMFStream

VarBinaryMax

-1

Y

Picture BLOB Item

X

Float

8

Y

X

Y

Float

8

Y

Y

Z

Float

8

Y

Z


ProductMap

Column

Datatype

Size

Nullable

Description

Depth

Float

8

Y

Depth

Height

Float

8

Y

Height

ID

UniqueIdentifier

16

N

PK - Unique ID Auto Generated

LinkID

NVarChar

255

Y

Microvellum Primary Link Key

LinkIDCategory

NVarChar

255

Y

Microvellum Foreign Link Key

LinkIDLibrary

NVarChar

255

Y

Microvellum Foreign Link Key

LinkIDProduct

NVarChar

255

Y

Microvellum Foreign Link Key

Modified

Bit

1

Y

True if the item has been modified

Name

NVarChar

255

Y

User supplied Name for the item

Width

Float

8

Y

Width

 

ProductPromptImages

Column

Datatype

Size

Nullable

Description

ID

UniqueIdentifier

16

N

PK - Unique ID Auto Generated

JPegName

NVarChar

255

Y

Picture Name

JPegStream

VarBinaryMax

-1

Y

Picture BLOB Item

LinkID

NVarChar

255

Y

Microvellum Primary Link Key

LinkIDCategory

NVarChar

255

Y

Microvellum Foreign Link Key

Modified

Bit

1

Y

True if the item has been modified

Name

NVarChar

255

Y

User supplied Name for the item

TiffName

NVarChar

255

Y

Picture Name

TiffStream

VarBinaryMax

-1

Y

Picture BLOB Item

Type

Int

4

Y

See Category Types

WMFName

NVarChar

255

Y

Picture Name

WMFStream

VarBinaryMax

-1

Y

Picture BLOB Item

 

Products

Column

Datatype

Size

Nullable

Description

ActivityPath

NVarChar

255

Y

Activity Path

ActivityPathShort

NVarChar

255

Y

Activity Path Short

AncorType

Int

4

Y

See End Types

Angle

Float

8

Y

Angle

Comments

NVarChar

255

Y

User supplied comments for item

Comments1

NVarChar

255

Y

User supplied comments for item

Comments2

NVarChar

255

Y

User supplied comments for item

Comments3

NVarChar

255

Y

User supplied comments for item

CopiedLinkIDList

NVarChar

255

Y

Copied Link ID List

DateShipped

DateTime

8

Y

Date Shipped

Depth

Float

8

Y

Depth

DrawIndex

Int

4

Y

Draw Index

Extruded

Bit

1

Y

Extruded

Height

Float

8

Y

Height

ID

UniqueIdentifier

16

N

PK - Unique ID Auto Generated

IsBuyOut

Bit

1

Y

Is Buy Out

ItemNumber

NVarChar

255

Y

Item Number

JPegName

NVarChar

255

Y

Picture Name

JPegStream

VarBinaryMax

-1

Y

Picture BLOB Item

LinkID

NVarChar

255

Y

Microvellum Primary Link Key

LinkIDCategory

NVarChar

255

Y

Microvellum Foreign Link Key

LinkIDLibrary

NVarChar

255

Y

Microvellum Foreign Link Key

LinkIDLocation

NVarChar

255

Y

Microvellum Foreign Link Key

LinkIDProductGroup

NVarChar

255

Y

Microvellum Foreign Link Key

LinkIDProject

NVarChar

255

Y

Microvellum Foreign Link Key

LinkIDRelease

NVarChar

255

Y

Microvellum Foreign Link Key

LinkIDSpecificationGroup

NVarChar

255

Y

Microvellum Foreign Link Key

LinkIDWall

NVarChar

255

Y

Microvellum Foreign Link Key

LinkIDWorkOrder

NVarChar

255

Y

Microvellum Foreign Link Key

Modified

Bit

1

Y

True if the item has been modified

Name

NVarChar

255

Y

User supplied Name for the item

PerfectGrainChar

NVarChar

255

Y

Perfect Grain Char

PrintFlag

Bit

1

Y

Print Flag

PrintFlags

NVarChar

255

Y

Print Flags

ProductSpecGroupName

NVarChar

255

Y

Product Spec Group Name

Quantity

Int

4

Y

Quantity

QuantityShipped

Int

4

Y

Quantity Shipped

QuoteName

NVarChar

255

Y

Quote Name

RoomComponentType

Int

4

Y

See Kitchen Object Types

RoomName

NVarChar

255

Y

Room Name

Row_ID

Int

4

Y

Row ID

ScanCode

NVarChar

255

Y

Scan Code

ShippingTicketName

NVarChar

255

Y

Shipping Ticket Name

TiffName

NVarChar

255

Y

Picture Name

TiffStream

VarBinaryMax

-1

Y

Picture BLOB Item

Type

Int

4

Y

See Product Use Types

UITreeFilter

Int

4

Y

UI Element Item

Width

Float

8

Y

Width

WMFName

NVarChar

255

Y

Picture Name

WMFStream

VarBinaryMax

-1

Y

Picture BLOB Item

WorkBook

VarBinaryMax

-1

Y

Workbook BLOB Item

WorkOrderName

NVarChar

255

Y

Work Order Name

X

Float

8

Y

X

Y

Float

8

Y

Y

Z

Float

8

Y

Z

 

ProjectProperties

Column

Datatype

Size

Nullable

Description

GlobalVariableName

NVarChar

255

Y

Global Variable Name

ID

UniqueIdentifier

16

N

PK - Unique ID Auto Generated

LinkID

NVarChar

255

Y

Microvellum Primary Link Key

LinkIDCategory

NVarChar

255

Y

Microvellum Foreign Link Key

LinkIDLocation

NVarChar

255

Y

Microvellum Foreign Link Key

LinkIDProject

NVarChar

255

Y

Microvellum Foreign Link Key

Modified

Bit

1

Y

True if the item has been modified

Name

NVarChar

255

Y

User supplied Name for the item

ProjectVariableName

NVarChar

255

Y

Project Variable Name

ProjectWizardVariableName

NVarChar

255

Y

Project Wizard Variable Name

PropertyName

NVarChar

255

Y

Property Name

PropertyValue

NVarChar

255

Y

Property Value

SpecificationGroupName

NVarChar

255

Y

Specification Group Name

TitleBlockAttributeName

NVarChar

255

Y

Title Block Attribute Name

TitleBlockName

NVarChar

255

Y

Title Block Name

 

Projects

Column

Datatype

Size

Nullable

Description

Architect

NVarChar

255

Y

Architect

Contractor

NVarChar

255

Y

Contractor

DateCreated

DateTime

8

Y

Date when the project was created

DateLastOpened

DateTime

8

Y

Date Last Opened

Draftsman

NVarChar

255

Y

Draftsman

Estimator

NVarChar

255

Y

Estimator

GeneralContact

NVarChar

255

Y

General Contact

ID

UniqueIdentifier

16

N

PK - Unique ID Auto Generated

IsInactive

Bit

1

Y

Is Inactive

JobAddress

NVarChar

255

Y

Job Address

JobDescription

NVarChar

255

Y

Job Description

JobEMail

NVarChar

255

Y

Job E Mail

JobFax

NVarChar

255

Y

Job Fax

JobNumber

NVarChar

255

Y

Job Number

JobPhone

NVarChar

255

Y

Job Phone

LinkID

NVarChar

255

Y

Microvellum Primary Link Key

LinkIDCategory

NVarChar

255

Y

Microvellum Foreign Link Key

LinkIDCustomerCompany

NVarChar

255

Y

Microvellum Foreign Link Key

LocationCoordinates

NVarChar

255

Y

Location Coordinates

Modified

Bit

1

Y

True if the item has been modified

Name

NVarChar

255

Y

User supplied Name for the item

PrintFlag

Bit

1

Y

Print Flag

ProjectBudget

Float

8

Y

Project Budget

ProjectManager

NVarChar

255

Y

Project Manager

ProjectNumber

Int

4

Y

Project Number

ScheduledCompletionDate

DateTime

8

Y

Scheduled Completion Date

ScheduledStartDate

DateTime

8

Y

Scheduled Start Date

TotalProjectCost

Float

8

Y

Total Project Cost

Type

Int

4

Y

See Product Use Types

 

ProjectWizardFiles

Column

Datatype

Size

Nullable

Description

ID

UniqueIdentifier

16

N

PK - Unique ID Auto Generated

LinkID

NVarChar

255

Y

Microvellum Primary Link Key

LinkIDCategory

NVarChar

255

Y

Microvellum Foreign Link Key

LinkIDLibrary

NVarChar

255

Y

Microvellum Foreign Link Key

LinkIDProject

NVarChar

255

Y

Microvellum Foreign Link Key

Modified

Bit

1

Y

True if the item has been modified

Name

NVarChar

255

Y

User supplied Name for the item

Type

Int

4

Y

See Product Use Types

WorkBook

VarBinaryMax

-1

Y

Workbook BLOB Item

 

PromptMap

Column

Datatype

Size

Nullable

Description

ID

UniqueIdentifier

16

N

PK - Unique ID Auto Generated

LinkID

NVarChar

255

Y

Microvellum Primary Link Key

LinkIDCategory

NVarChar

255

Y

Microvellum Foreign Link Key

LinkIDLibrary

NVarChar

255

Y

Microvellum Foreign Link Key

LinkIDProduct

NVarChar

255

Y

Microvellum Foreign Link Key

MappingName

NVarChar

255

Y

Mapping Name

Modified

Bit

1

Y

True if the item has been modified

Name

NVarChar

255

Y

User supplied Name for the item

 

ReportDatasets

Column

Datatype

Size

Nullable

Description

ID

UniqueIdentifier

16

N

PK - Unique ID Auto Generated

IncludedColumns

NVarCharMax

-1

Y

Included Columns

LinkID

NVarChar

255

Y

Microvellum Primary Link Key

LinkIDCategory

NVarChar

255

Y

Microvellum Foreign Link Key

LinkIDReport

NVarChar

255

Y

Microvellum Foreign Link Key

Modified

Bit

1

Y

True if the item has been modified

Name

NVarChar

255

Y

User supplied Name for the item

SqlString

NVarChar

255

Y

Sql String

Type

Int

4

Y

See Data Source Types

 

ReportGroupItems

Column

Datatype

Size

Nullable

Description

ID

UniqueIdentifier

16

N

PK - Unique ID Auto Generated

LinkID

NVarChar

255

Y

Microvellum Primary Link Key

LinkIDCategory

NVarChar

255

Y

Microvellum Foreign Link Key

LinkIDProcessingStation

NVarChar

255

Y

Microvellum Foreign Link Key

LinkIDReport

NVarChar

255

Y

Microvellum Foreign Link Key

LinkIDReportGroup

NVarChar

255

Y

Microvellum Foreign Link Key

Modified

Bit

1

Y

True if the item has been modified

Name

NVarChar

255

Y

User supplied Name for the item

OutputPath

NVarChar

255

Y

Output Path

OutputType

Int

4

Y

Output Type

 

ReportGroups

Column

Datatype

Size

Nullable

Description

CreateReportDirectory

Bit

1

Y

Create Report Directory

ID

UniqueIdentifier

16

N

PK - Unique ID Auto Generated

LinkID

NVarChar

255

Y

Microvellum Primary Link Key

LinkIDCategory

NVarChar

255

Y

Microvellum Foreign Link Key

Modified

Bit

1

Y

True if the item has been modified

Name

NVarChar

255

Y

User supplied Name for the item

OutputNameFormat

NVarChar

255

Y

Output Name Format

OutputPath

NVarChar

255

Y

Output Path

RunGroupOnBatchComplete

Bit

1

Y

Run Group on Batch Complete

RunGroupOnWOComplete

Bit

1

Y

Run Group on WO Complete

 

ReportTemplates

Column

Datatype

Size

Nullable

Description

BusinessObjectTypes

Int

4

Y

See Business Types

Comments

NVarChar

255

Y

User supplied comments for item

DatabaseFileName

NVarChar

255

Y

Database File Name

GlobalVariables

NVarCharMax

-1

Y

Global Variables

HideInReportList

Bit

1

Y

Hide In Report List

ID

UniqueIdentifier

16

N

PK - Unique ID Auto Generated

IsBatchReport

Bit

1

Y

Is Batch Report

LinkID

NVarChar

255

Y

Microvellum Primary Link Key

LinkIDCategory

NVarChar

255

Y

Microvellum Foreign Link Key

Modified

Bit

1

Y

True if the item has been modified

ModifiedVersion

NVarChar

255

Y

Modified Version

Name

NVarChar

255

Y

User supplied Name for the item

ProductVariables

NVarCharMax

-1

Y

Product Variables

ReportCategoryType

Int

4

Y

See Report Category Types

ReportFile

VarBinaryMax

-1

Y

Report File

SqlString

NVarChar

255

Y

Sql String

 

SavedViews

Column

Datatype

Size

Nullable

Description

ColumnOrder

NVarCharMax

-1

Y

Column Order

ColumnWidths

NVarCharMax

-1

Y

Column Widths

DecimalPlaces

Int

4

Y

Decimal Places

ExportGroupRows

Bit

1

Y

Export Group Rows

Filters

NVarCharMax

-1

Y

Filters

FontSize

Float

8

Y

Font Size

FrozenColumns

Int

4

Y

Frozen Columns

GridType

Int

4

Y

See Saved View Grid Types

Groups

NVarCharMax

-1

Y

Groups

HiddenColumns

NVarCharMax

-1

Y

Hidden Columns

ID

UniqueIdentifier

16

N

PK - Unique ID Auto Generated

LinkID

NVarChar

255

Y

Microvellum Primary Link Key

LinkIDCategory

NVarChar

255

Y

Microvellum Foreign Link Key

Modified

Bit

1

Y

True if the item has been modified

Name

NVarChar

255

Y

User supplied Name for the item

SettingsType

Int

4

Y

See Saved View Types

SortAscending

Bit

1

Y

Sort Ascending

SortColumn

Int

4

Y

Sort Column

WordWrap

Bit

1

Y

Word Wrap

 

SawingOptimizerSettings

Column

Datatype

Size

Nullable

Description

AuxPath1

NVarChar

255

Y

Aux Path1

ConnectionName

NVarChar

255

Y

Connection Name

CPOUTAlgorithm

Int

4

Y

CPOUT Algorithm

CPOUTCode

Int

4

Y

CPOUT Code

CreateSawOFFRecords

Bit

1

Y

Create Saw OFF Records

DecimalPlaces

Int

4

Y

Decimal Places

DestinationPath

NVarChar

255

Y

Destination Path

EdgebandPremill

Float

8

Y

Edge band Premill

GrippersWidth

Float

8

Y

Grippers Width

ID

UniqueIdentifier

16

N

PK - Unique ID Auto Generated

LinkID

NVarChar

255

Y

Microvellum Primary Link Key

LinkIDCategory

NVarChar

255

Y

Microvellum Foreign Link Key

MaxFileNumberRange

Int

4

Y

Max File Number Range

MaxPartRecords

Int

4

Y

Max Part Records

MinFileNumberRange

Int

4

Y

Min File Number Range

Modified

Bit

1

Y

True if the item has been modified

Name

NVarChar

255

Y

User supplied Name for the item

NumberOfPhases

Int

4

Y

Number Of Phases

OversizeAmount

Float

8

Y

Oversize Amount

PerfectGrainTrim

Float

8

Y

Perfect Grain Trim

PrefectGrainType

Int

4

Y

See Saw Perfect Grain Types

ReCutTrailingTrim

Float

8

Y

Recut Trailing Trim

RoundingType

Int

4

Y

See Rounding Types

SawAxisType

Int

4

Y

See Saw Axis Types

SawBladeWidth

Float

8

Y

Saw Blade Width

SawCutPreference

Int

4

Y

See Saw Cut Preferences

SawLinkType

Int

4

Y

See Saw Link Types

SawUnitsType

Int

4

Y

See Machine Saw Units

SheetOrigin

Int

4

Y

See Machine Origin Types

SheetOriginRelative

Bit

1

Y

Sheet Origin Relative

ShowPartIndexNumber

Bit

1

Y

Show Part Index Number

SimpleCPOUT

Bit

1

Y

Simple CPOUT

StackHeight

Float

8

Y

Stack Height

StackQty

Int

4

Y

Stack Qty

UseAlphanumericExtensions

Bit

1

Y

Use Alphanumeric Extensions

YieldStrategyLevel

Int

4

Y

Yield Strategy Level

 

ScrapOptimizerSettings

Column

Datatype

Size

Nullable

Description

AutoCommitUsage

Bit

1

Y

Auto Commit Usage

Destroy

Bit

1

Y

Destroy

DestroyMaxDim1

Float

8

Y

Destroy Max Dim1

DestroyMaxDim2

Float

8

Y

Destroy Max Dim2

DestroyReduceToolDrops

Bit

1

Y

Destroy Reduce Tool Drops

DestroySequence

Int

4

Y

Destroy Sequence

DestroySheetTrim

Float

8

Y

Destroy Sheet Trim

DestroyTool

NVarChar

255

Y

Destroy Tool

DestroyType

Int

4

Y

See Microvellum Destroy Types

DimAndLogic

Bit

1

Y

Dim and Logic

ID

UniqueIdentifier

16

N

PK - Unique ID Auto Generated

LinkID

NVarChar

255

Y

Microvellum Primary Link Key

LinkIDCategory

NVarChar

255

Y

Microvellum Foreign Link Key

MinArea

Float

8

Y

Min Area

MinDim

Float

8

Y

Min Dim

Modified

Bit

1

Y

True if the item has been modified

Name

NVarChar

255

Y

User supplied Name for the item

OverrideTrims

Bit

1

Y

Override Trims

PromptToCommit

Bit

1

Y

Prompt to Commit

Save

Bit

1

Y

Save

SaveType

Int

4

Y

See Microvellum Scrap Save Types

TrimLeadingLength

Float

8

Y

Trim Leading Length

TrimLeadingWidth

Float

8

Y

Trim Leading Width

TrimTrailingLength

Float

8

Y

Trim Trailing Length

TrimTrailingWidth

Float

8

Y

Trim Trailing Width

Use

Bit

1

Y

Use

 

ScrapOptimizerSizes

Column

Datatype

Size

Nullable

Description

ID

UniqueIdentifier

16

N

PK - Unique ID Auto Generated

LinkID

NVarChar

255

Y

Microvellum Primary Link Key

LinkIDCategory

NVarChar

255

Y

Microvellum Foreign Link Key

LinkIDParent

NVarChar

255

Y

Microvellum Foreign Link Key

MaxX

Float

8

Y

Max X

MaxY

Float

8

Y

Max Y

MinX

Float

8

Y

Min X

MinY

Float

8

Y

Min Y

Modified

Bit

1

Y

True if the item has been modified

Name

NVarChar

255

Y

User supplied Name for the item

Priority

Int

4

Y

Priority

 

Sheets

Column

Datatype

Size

Nullable

Description

Code

NVarChar

255

Y

Code

CodeFormula

VarCharMax

-1

Y

Code Formula

Comments

NVarChar

255

Y

User supplied comments for item

Grain

Int

4

Y

See Grain Direction Types

GrainFormula

VarCharMax

-1

Y

Grain Formula

HandlingCode

NVarChar

255

Y

Handling Code

HandlingCodeFormula

VarCharMax

-1

Y

Handling Code Formula

HatchType

Int

4

Y

See Hatch Types

ID

UniqueIdentifier

16

N

PK - Unique ID Auto Generated

Index

Int

4

Y

Index

InventoryAvailableQty

Float

8

Y

Inventory Available Qty

InventoryCurrentQty

Float

8

Y

Inventory Current Qty

InventoryMinQty

Float

8

Y

Inventory Min Qty

IsFormulaMaterial

Bit

1

Y

Is Formula Material

LeadingLengthTrim

Float

8

Y

Leading Length Trim

LeadingLengthTrimFormula

VarCharMax

-1

Y

Leading Length Trim Formula

LeadingWidthTrim

Float

8

Y

Leading Width Trim

LeadingWidthTrimFormula

VarCharMax

-1

Y

Leading Width Trim Formula

Length

Float

8

Y

Length

LengthFormula

VarCharMax

-1

Y

Length Formula

LinkID

NVarChar

255

Y

Microvellum Primary Link Key

LinkIDBottomFaceRendering

NVarChar

255

Y

Microvellum Foreign Link Key

LinkIDCategory

NVarChar

255

Y

Microvellum Foreign Link Key

LinkIDCoreRendering

NVarChar

255

Y

Microvellum Foreign Link Key

LinkIDDefaultVendor

NVarChar

255

Y

Microvellum Foreign Link Key

LinkIDMaterial

NVarChar

255

Y

Microvellum Foreign Link Key

LinkIDMaterialStorageLocation

NVarChar

255

Y

Microvellum Foreign Link Key

LinkIDProcessingStation

NVarChar

255

Y

Microvellum Foreign Link Key

LinkIDSheetSize

NVarChar

255

Y

Microvellum Foreign Link Key

LinkIDStack

NVarChar

255

Y

Microvellum Foreign Link Key

LinkIDSubType

NVarChar

255

Y

Microvellum Foreign Link Key

LinkIDTopFaceRendering

NVarChar

255

Y

Microvellum Foreign Link Key

LinkIDWorkOrder

NVarChar

255

Y

Microvellum Foreign Link Key

LinkIDWorkOrderBatch

NVarChar

255

Y

Microvellum Foreign Link Key

MarkUp

Float

8

Y

Mark Up

MarkUpFormula

VarCharMax

-1

Y

Mark Up Formula

MaterialCommentsFormula

VarCharMax

-1

Y

Material Comments Formula

MaterialCost

Float

8

Y

Material Cost

MaterialCostFormula

VarCharMax

-1

Y

Material Cost Formula

MaterialEstimateCost

Float

8

Y

Material Estimate Cost

MaterialFlipSetting

Int

4

Y

See Material Flip Settings

MaterialLaborValue

Float

8

Y

Material Labor Value

MaterialLaborValueFormula

VarCharMax

-1

Y

Material Labor Value Formula

MaterialXData1

VarCharMax

-1

Y

Material XData1

MaterialXData1Formula

VarCharMax

-1

Y

Material XData1 Formula

MaterialXData2

VarCharMax

-1

Y

Material XData2

MaterialXData2Formula

VarCharMax

-1

Y

Material XData2 Formula

MaterialXData3

VarCharMax

-1

Y

Material XData3

MaterialXData3Formula

VarCharMax

-1

Y

Material XData3 Formula

Modified

Bit

1

Y

True if the item has been modified

Name

NVarChar

255

Y

User supplied Name for the item

NumplacedParts

Int

4

Y

Number of placed Parts

NumStrips

Int

4

Y

Number Strips

OptimizationPriority

Int

4

Y

Optimization Priority

OptimizationPriorityFormula

VarCharMax

-1

Y

Optimization Priority Formula

Pattern

Int

4

Y

Pattern

Picture

VarBinaryMax

-1

Y

Picture

PrintFlag

Bit

1

Y

Print Flag

QtyFormula

VarCharMax

-1

Y

Qty Formula

Quantity

Float

8

Y

Quantity

Region

Int

4

Y

See Material Regions

ScrapType

Int

4

Y

See Scrap Types

SkipSpreadsheetSync

Bit

1

Y

Skip Spreadsheet Sync

SpredsheetColumn

Int

4

Y

Spreadsheet Column

Thickness

Float

8

Y

Thickness

TrailingLengthTrim

Float

8

Y

Trailing Length Trim

TrailingLengthTrimFormula

VarCharMax

-1

Y

Trailing Length Trim Formula

TrailingWidthTrim

Float

8

Y

Trailing Width Trim

TrailingWidthTrimFormula

VarCharMax

-1

Y

Trailing Width Trim Formula

Type

Int

4

Y

See Material Types

UnitType

Int

4

Y

See Material Price Unit Types

WasteFactor

Float

8

Y

Waste Factor

WasteFactorFormula

VarCharMax

-1

Y

Waste Factor Formula

Width

Float

8

Y

Width

WidthFormula

VarCharMax

-1

Y

Width Formula


SheetSets

Column

Datatype

Size

Nullable

Description

ID

UniqueIdentifier

16

N

PK - Unique ID Auto Generated

LinkID

NVarChar

255

Y

Microvellum Primary Link Key

LinkIDCategory

NVarChar

255

Y

Microvellum Foreign Link Key

LinkIDProject

NVarChar

255

Y

Microvellum Foreign Link Key

ModelSpaceFileName

NVarChar

255

Y

Model Space File Name

Modified

Bit

1

Y

True if the item has been modified

Name

NVarChar

255

Y

User supplied Name for the item

PaperSpaceFileName

NVarChar

255

Y

Paper Space File Name

 

SpecificationGroups

Column

Datatype

Size

Nullable

Description

CategoryLevel

Int

4

Y

Category Level

ID

UniqueIdentifier

16

N

PK - Unique ID Auto Generated

LinkID

NVarChar

255

Y

Microvellum Primary Link Key

LinkIDCategory

NVarChar

255

Y

Microvellum Foreign Link Key

LinkIDCutPartsFileName

NVarChar

255

Y

Microvellum Foreign Link Key

LinkIDDoorWizardFileName

NVarChar

255

Y

Microvellum Foreign Link Key

LinkIDEdgeBandFileName

NVarChar

255

Y

Microvellum Foreign Link Key

LinkIDFactoryFileName

NVarChar

255

Y

Microvellum Foreign Link Key

LinkIDGlobalFileName

NVarChar

255

Y

Microvellum Foreign Link Key

LinkIDHardwareFileName

NVarChar

255

Y

Microvellum Foreign Link Key

LinkIDLibrary

NVarChar

255

Y

Microvellum Foreign Link Key

LinkIDProject

NVarChar

255

Y

Microvellum Foreign Link Key

LinkIDProjectWizardFileName

NVarChar

255

Y

Microvellum Foreign Link Key

Modified

Bit

1

Y

True if the item has been modified

Name

NVarChar

255

Y

User supplied Name for the item

PrintFlag

Bit

1

Y

Print Flag

Type

Int

4

Y

See Product Use Types

 

Subassemblies

Column

Datatype

Size

Nullable

Description

ActivityPath

NVarChar

255

Y

Activity Path

ActivityPathShort

NVarChar

255

Y

Activity Path Short

Angle

Float

8

Y

Angle

BayPosition

Float

8

Y

Bay Position

Comments

NVarChar

255

Y

User supplied comments for item

Comments1

NVarChar

255

Y

User supplied comments for item

Comments2

NVarChar

255

Y

User supplied comments for item

Comments3

NVarChar

255

Y

User supplied comments for item

ContainsSubassemblies

Bit

1

Y

Contains Subassemblies

Depth

Float

8

Y

Depth

DrawIndex

Int

4

Y

Draw Index

Height

Float

8

Y

Height

ID

UniqueIdentifier

16

N

PK - Unique ID Auto Generated

IsBuyOut

Bit

1

Y

Is Buy Out

JPegName

NVarChar

255

Y

Picture Name

JPegStream

VarBinaryMax

-1

Y

Picture BLOB Item

LinkID

NVarChar

255

Y

Microvellum Primary Link Key

LinkIDCategory

NVarChar

255

Y

Microvellum Foreign Link Key

LinkIDLibrary

NVarChar

255

Y

Microvellum Foreign Link Key

LinkIDParentProduct

NVarChar

255

Y

Microvellum Foreign Link Key

LinkIDParentSubassembly

NVarChar

255

Y

Microvellum Foreign Link Key

LinkIDProject

NVarChar

255

Y

Microvellum Foreign Link Key

LinkIDWorkOrder

NVarChar

255

Y

Microvellum Foreign Link Key

Modified

Bit

1

Y

True if the item has been modified

ModifiedRowID

Int

4

Y

Modified Row ID

Name

NVarChar

255

Y

User supplied Name for the item

PerfectGrainCaption

NVarChar

255

Y

Perfect Grain Caption

Quantity

Int

4

Y

Quantity

ScanCode

NVarChar

255

Y

Scan Code

TiffName

NVarChar

255

Y

Picture Name

TiffStream

VarBinaryMax

-1

Y

Picture BLOB Item

Type

Int

4

Y

See Product Use Types

Width

Float

8

Y

Width

WMFName

NVarChar

255

Y

Picture Name

WMFStream

VarBinaryMax

-1

Y

Picture BLOB Item

WorkBook

VarBinaryMax

-1

Y

Workbook BLOB Item

X

Float

8

Y

X

Y

Float

8

Y

Y

Z

Float

8

Y

Z

 

ToolFiles

Column

Datatype

Size

Nullable

Description

ID

UniqueIdentifier

16

N

PK - Unique ID Auto Generated

LinkID

NVarChar

255

Y

Microvellum Primary Link Key

LinkIDCategory

NVarChar

255

Y

Microvellum Foreign Link Key

LinkIDFactory

NVarChar

255

Y

Microvellum Foreign Link Key

Modified

Bit

1

Y

True if the item has been modified

Name

NVarChar

255

Y

User supplied Name for the item

WorkBook

VarBinaryMax

-1

Y

Workbook BLOB Item

 

UserDefinedTokens

Column

Datatype

Size

Nullable

Description

ID

UniqueIdentifier

16

N

PK - Unique ID Auto Generated

LinkID

NVarChar

255

Y

Microvellum Primary Link Key

LinkIDCategory

NVarChar

255

Y

Microvellum Foreign Link Key

Modified

Bit

1

Y

True if the item has been modified

Name

NVarChar

255

Y

User supplied Name for the item

Type

Int

4

Y

See Token Types

UserDefinedByteArray

VarBinaryMax

-1

Y

User Defined Byte Array


Workorders

Column

Datatype

Size

Nullable

Description

Active

Bit

1

Y

Active

ActualCompletionDate

DateTime

8

Y

Actual Completion Date

Comments

NVarChar

255

Y

User supplied comments for item

DateCreated

DateTime

8

Y

Date when the work order was created

Estimate

Bit

1

Y

Estimate

ID

UniqueIdentifier

16

N

PK - Unique ID Auto Generated

LinkID

NVarChar

255

Y

Microvellum Primary Link Key

LinkIDCategory

NVarChar

255

Y

Microvellum Foreign Link Key

Modified

Bit

1

Y

True if the item has been modified

Name

NVarChar

255

Y

User supplied Name for the item

Number

NVarChar

255

Y

Number

ScanCode

NVarChar

255

Y

Scan Code

ScheduledCompletionDate

DateTime

8

Y

Scheduled Completion Date

ScheduledStartDate

DateTime

8

Y

Scheduled Start Date

ShippingTime

Int

4

Y

Shipping Time

Status

Int

4

Y

See Work Order Status Types

WorkOrderNumber

Int

4

Y

Work Order Number


Microvellum Work Order Database Tables

DrillsHorizontal

Column

Datatype

Size

Nullable

Description

ActualToolName

NVarChar

255

Y

Actual Tool Name

BinaryToolValue

Int

4

Y

Binary Tool Value

Diameter

Float

8

Y

Diameter

DiameterOffset

Float

8

Y

Diameter Offset

DrillBitType

Int

4

Y

See Drill Bit Types

EntrySpeed

Float

8

Y

Entry Speed

Face

Int

4

Y

See Panel Faces

Face1Offset

NVarChar

255

Y

Face1 Offset

Face1ToolName

NVarChar

255

Y

Face1 Tool Name

Face2Offset

NVarChar

255

Y

Face2 Offset

Face2ToolName

NVarChar

255

Y

Face2 Tool Name

Face3Offset

NVarChar

255

Y

Face3 Offset

Face3ToolName

NVarChar

255

Y

Face3 Tool Name

Face4Offset

NVarChar

255

Y

Face4 Offset

Face4ToolName

NVarChar

255

Y

Face4 Tool Name

FeedSpeed

Float

8

Y

Feed Speed

HDrillActualToolDiameter

Float

8

Y

H Drill Actual Tool Diameter

HeightOffset

Float

8

Y

Height Offset

ID

UniqueIdentifier

16

N

PK - Unique ID Auto Generated

IsAssociative

Bit

1

Y

Is Associative

LinkID

NVarChar

255

Y

Microvellum Primary Link Key

LinkIDCategory

NVarChar

255

Y

Microvellum Foreign Link Key

LinkIDPart

NVarChar

255

Y

Microvellum Foreign Link Key

LinkIDWorkOrder

NVarChar

255

Y

Microvellum Foreign Link Key

MachineUse

Int

4

Y

See Machine Use Types

MacroString

NVarChar

255

Y

Macro String

MaxX

Float

8

Y

Max X

MaxY

Float

8

Y

Max Y

MinX

Float

8

Y

Min X

MinY

Float

8

Y

Min Y

Modified

Bit

1

Y

True if the item has been modified

Name

NVarChar

255

Y

Name

NoDowel

Bit

1

Y

No Dowel

PeckingNumber

Int

4

Y

Pecking Number

ReferenceFace

Int

4

Y

See Panel Faces

Rotation

Float

8

Y

Rotation

RotationSpeed

Float

8

Y

Rotation Speed

Sequence

Int

4

Y

Sequence

ToolNumber

NVarChar

255

Y

Tool Number

ToolPriorityNumber

Int

4

Y

Tool Priority Number

ToolType

Int

4

Y

See Tool Types

X

Float

8

Y

X

Y

Float

8

Y

Y

Z

Float

8

Y

Z

 

DrillsVertical

Column

Datatype

Size

Nullable

Description

ActualToolName

NVarChar

255

Y

Actual Tool Name

AggregateIndexX

Int

4

Y

Aggregate Index X

AggregateIndexY

Int

4

Y

Aggregate Index Y

AggregateToolDrillQtyX

Int

4

Y

Aggregate Tool Drill Qty X

AggregateToolDrillQtyY

Int

4

Y

Aggregate Tool Drill Qty Y

AggregateToolSpacingX

Float

8

Y

Aggregate Tool Spacing X

AggregateToolSpacingY

Float

8

Y

Aggregate Tool Spacing Y

AllowAggregateToolOverlap

Bit

1

Y

Allow Aggregate Tool Overlap

BinaryToolValue

Int

4

Y

Binary Tool Value

Diameter

Float

8

Y

Diameter

DiameterOffset

Float

8

Y

Diameter Offset

DrillBitType

Int

4

Y

See Drill Bit Types

EntrySpeed

Float

8

Y

Entry Speed

Face

Int

4

Y

See Panel Faces

FeedSpeed

Float

8

Y

Feed Speed

HeightOffset

Float

8

Y

Height Offset

ID

UniqueIdentifier

16

N

PK - Unique ID Auto Generated

IsAggregateTool

Bit

1

Y

Is Aggregate Tool

IsAssociative

Bit

1

Y

Is Associative

LinkID

NVarChar

255

Y

Microvellum Primary Link Key

LinkIDCategory

NVarChar

255

Y

Microvellum Foreign Link Key

LinkIDParentDrill

NVarChar

255

Y

Microvellum Foreign Link Key

LinkIDPart

NVarChar

255

Y

Microvellum Foreign Link Key

LinkIDWorkOrder

NVarChar

255

Y

Microvellum Foreign Link Key

MachineUse

Int

4

Y

See Machine Use Types

MacroString

NVarChar

255

Y

Macro String

MaximumAggregateRedrills

Int

4

Y

Maximum Aggregate Redrills

MaxX

Float

8

Y

Max X

MaxY

Float

8

Y

Max Y

MinX

Float

8

Y

Min X

MinY

Float

8

Y

Min Y

Modified

Bit

1

Y

True if the item has been modified

Name

NVarChar

255

Y

Name

PeckingNumber

Int

4

Y

Pecking Number

Rotation

Float

8

Y

Rotation

RotationSpeed

Float

8

Y

Rotation Speed

Sequence

Int

4

Y

Sequence

ToolNumber

NVarChar

255

Y

Tool Number

ToolPriorityNumber

Int

4

Y

Tool Priority Number

ToolType

Int

4

Y

See Tool Types

UseRouter

Bit

1

Y

Use Router

VDrillActualToolDiameter

Float

8

Y

V Drill Actual Tool Diameter

X

Float

8

Y

X

XOffset

Float

8

Y

X Offset

Y

Float

8

Y

Y

YOffset

Float

8

Y

Y Offset

Z

Float

8

Y

Z

 

Edgebanding

Column

Datatype

Size

Nullable

Description

Code

NVarChar

255

Y

Code

CodeFormula

VarCharMax

-1

Y

Code Formula

Comments

NVarChar

255

Y

Comments

CustomSizeAdjustment

Float

8

Y

Custom Size Adjustment

EBTokenFromRoute

Bit

1

Y

EB Token from Route

EBTokenRouteVectors

VarCharMax

-1

Y

EB Token Route Vectors

Face

Int

4

Y

See Panel Faces

Grain

Int

4

Y

See Grain Direction Types

GrainFormula

VarCharMax

-1

Y

Grain Formula

HandlingCode

NVarChar

255

Y

Handling Code

HandlingCodeFormula

VarCharMax

-1

Y

Handling Code Formula

HatchType

Int

4

Y

See Hatch Types

ID

UniqueIdentifier

16

N

PK - Unique ID Auto Generated

InventoryAvailableQty

Float

8

Y

Inventory Available Qty

InventoryCurrentQty

Float

8

Y

Inventory Current Qty

InventoryMinQty

Float

8

Y

Inventory Min Qty

IsFormulaMaterial

Bit

1

Y

Is Formula Material

LinFt

Float

8

Y

Lin Ft

LinkID

NVarChar

255

Y

Microvellum Primary Link Key

LinkIDBottomFaceRendering

NVarChar

255

Y

Microvellum Foreign Link Key

LinkIDCategory

NVarChar

255

Y

Microvellum Foreign Link Key

LinkIDCoreRendering

NVarChar

255

Y

Microvellum Foreign Link Key

LinkIDDefaultVendor

NVarChar

255

Y

Microvellum Foreign Link Key

LinkIDMaterial

NVarChar

255

Y

Microvellum Foreign Link Key

LinkIDPart

NVarChar

255

Y

Microvellum Foreign Link Key

LinkIDProduct

NVarChar

255

Y

Microvellum Foreign Link Key

LinkIDProject

NVarChar

255

Y

Microvellum Foreign Link Key

LinkIDSheetSize

NVarChar

255

Y

Microvellum Foreign Link Key

LinkIDSubAssembly

NVarChar

255

Y

Microvellum Foreign Link Key

LinkIDTopFaceRendering

NVarChar

255

Y

Microvellum Foreign Link Key

LinkIDWorkOrder

NVarChar

255

Y

Microvellum Foreign Link Key

MarkUp

Float

8

Y

Mark Up

MarkUpFormula

VarCharMax

-1

Y

Mark Up Formula

MaterialCommentsFormula

VarCharMax

-1

Y

Material Comments Formula

MaterialFlipSetting

Int

4

Y

Material Flip Setting

MaterialLaborValue

Float

8

Y

Material Labor Value

MaterialLaborValueFormula

VarCharMax

-1

Y

Material Labor Value Formula

MaterialXData1

VarCharMax

-1

Y

Material XData1

MaterialXData1Formula

VarCharMax

-1

Y

Material XData1 Formula

MaterialXData2

VarCharMax

-1

Y

Material XData2

MaterialXData2Formula

VarCharMax

-1

Y

Material XData2 Formula

MaterialXData3

VarCharMax

-1

Y

Material XData3

MaterialXData3Formula

VarCharMax

-1

Y

Material XData3 Formula

Modified

Bit

1

Y

Modified

Name

NVarChar

255

Y

Name of the item

Quantity

Float

8

Y

Quantity

Region

Int

4

Y

See Material Regions

SkipSpreadsheetSync

Bit

1

Y

Skip Spreadsheet Sync

SqFt

Float

8

Y

Sq Ft

Thickness

Float

8

Y

Thickness

Type

Int

4

Y

See Material Types

UnitType

Int

4

Y

See Material Price Unit Types

VendorCost

Float

8

Y

Vendor Cost

WasteFactor

Float

8

Y

Waste Factor

WasteFactorFormula

VarCharMax

-1

Y

Waste Factor Formula

 

ErrorMessages

Column

Datatype

Size

Nullable

Description

ID

UniqueIdentifier

16

N

PK - Unique ID Auto Generated

LinkID

NVarChar

255

Y

Microvellum Primary Link Key

LinkIDCategory

NVarChar

255

Y

Microvellum Foreign Link Key

LinkIDGCodeResult

NVarChar

255

Y

Microvellum Foreign Link Key

LinkIDProcessingStation

NVarChar

255

Y

Microvellum Foreign Link Key

LinkIDWorkOrder

NVarChar

255

Y

Microvellum Foreign Link Key

LinkIDWorkOrderBatch

NVarChar

255

Y

Microvellum Foreign Link Key

Modified

Bit

1

Y

True if the item has been modified

Name

NVarChar

255

Y

Name

Title

NVarChar

255

Y

Title

Type

Int

4

Y

See Error Message Types

 

FaceFrameImages

Column

Datatype

Size

Nullable

Description

ID

UniqueIdentifier

16

N

PK - Unique ID Auto Generated

JPegName

NVarChar

255

Y

Picture Name

JPegStream

VarBinaryMax

-1

Y

Picture BLOB Item

LinkID

NVarChar

255

Y

Microvellum Primary Link Key

LinkIDCategory

NVarChar

255

Y

Microvellum Foreign Link Key

LinkIDProduct

NVarChar

255

Y

Microvellum Foreign Link Key

LinkIDWorkOrder

NVarChar

255

Y

Microvellum Foreign Link Key

Modified

Bit

1

Y

True if the item has been modified

Name

NVarChar

255

Y

Name of the item

TiffName

NVarChar

255

Y

Picture Name

TiffStream

VarBinaryMax

-1

Y

Picture BLOB Item

Type

Int

4

Y

See Face Frame Types

WMFName

NVarChar

255

Y

Picture Name

WMFStream

VarBinaryMax

-1

Y

Picture BLOB Item


FaceFrameImagesParts

Column

Datatype

Size

Nullable

Description

ID

UniqueIdentifier

16

N

PK - Unique ID Auto Generated

LinkIDCategory

NVarChar

255

Y

Microvellum Foreign Link Key

LinkIDFaceFrameImage

NVarChar

255

Y

Microvellum Foreign Link Key

LinkIDPart

NVarChar

255

Y

Microvellum Foreign Link Key

LinkIDWorkOrder

NVarChar

255

Y

Microvellum Foreign Link Key

Modified

Bit

1

Y

True if the item has been modified


FaceFrameImagesSubassemblies

Column

Datatype

Size

Nullable

Description

ID

UniqueIdentifier

16

N

PK - Unique ID Auto Generated

LinkIDCategory

NVarChar

255

Y

Microvellum Foreign Link Key

LinkIDFaceFrameImage

NVarChar

255

Y

Microvellum Foreign Link Key

LinkIDSubassembly

NVarChar

255

Y

Microvellum Foreign Link Key

LinkIDWorkOrder

NVarChar

255

Y

Microvellum Foreign Link Key

Modified

Bit

1

Y

True if the item has been modified


Hardware

Column

Datatype

Size

Nullable

Description

BasePoint

Int

4

Y

Base Point

BasePointX

Float

8

Y

Base Point X

BasePointY

Float

8

Y

Base Point Y

BasePointZ

Float

8

Y

Base Point Z

Code

NVarChar

255

Y

Code

CodeFormula

VarCharMax

-1

Y

Code Formula

Comments

VarCharMax

-1

Y

Comments

Comments1

VarCharMax

-1

Y

Comments1

Comments2

VarCharMax

-1

Y

Comments2

Comments3

VarCharMax

-1

Y

Comments3

Depth

Float

8

Y

Depth

Grain

Int

4

Y

See Grain Direction Types

GrainFormula

VarCharMax

-1

Y

Grain Formula

HandlingCode

NVarChar

255

Y

Handling Code

HandlingCodeFormula

VarCharMax

-1

Y

Handling Code Formula

HatchType

Int

4

Y

See Hatch Types

Height

Float

8

Y

Height

ID

UniqueIdentifier

16

N

PK - Unique ID Auto Generated

Index

Int

4

Y

Index

InventoryAvailableQty

Float

8

Y

Inventory Available Qty

InventoryCurrentQty

Float

8

Y

Inventory Current Qty

InventoryMinQty

Float

8

Y

Inventory Min Qty

IsFormulaMaterial

Bit

1

Y

Is Formula Material

LinkID

NVarChar

255

Y

Microvellum Primary Link Key

LinkIDBottomFaceRendering

NVarChar

255

Y

Microvellum Foreign Link Key

LinkIDCategory

NVarChar

255

Y

Microvellum Foreign Link Key

LinkIDCoreRendering

NVarChar

255

Y

Microvellum Foreign Link Key

LinkIDDefaultVendor

NVarChar

255

Y

Microvellum Foreign Link Key

LinkIDEQPart

NVarChar

255

Y

Microvellum Foreign Link Key

LinkIDMaterial

NVarChar

255

Y

Microvellum Foreign Link Key

LinkIDParentSubAssembly

NVarChar

255

Y

Microvellum Foreign Link Key

LinkIDProcessingStations

VarCharMax

-1

Y

Microvellum Foreign Link Key

LinkIDProduct

NVarChar

255

Y

Microvellum Foreign Link Key

LinkIDProject

NVarChar

255

Y

Microvellum Foreign Link Key

LinkIDSheetSize

NVarChar

255

Y

Microvellum Foreign Link Key

LinkIDSubAssembly

NVarChar

255

Y

Microvellum Foreign Link Key

LinkIDTopFaceRendering

NVarChar

255

Y

Microvellum Foreign Link Key

LinkIDVendor

NVarChar

255

Y

Microvellum Foreign Link Key

LinkIDWorkOrder

NVarChar

255

Y

Microvellum Foreign Link Key

MarkUp

Float

8

Y

Mark Up

MarkUpFormula

VarCharMax

-1

Y

Mark Up Formula

MaterialCommentsFormula

VarCharMax

-1

Y

Material Comments Formula

MaterialFlipSetting

Int

4

Y

Material Flip Setting

MaterialLaborValue

Float

8

Y

Material Labor Value

MaterialLaborValueFormula

VarCharMax

-1

Y

Material Labor Value Formula

MaterialXData1

VarCharMax

-1

Y

Material XData1

MaterialXData1Formula

VarCharMax

-1

Y

Material XData1 Formula

MaterialXData2

VarCharMax

-1

Y

Material XData2

MaterialXData2Formula

VarCharMax

-1

Y

Material XData2 Formula

MaterialXData3

VarCharMax

-1

Y

Material XData3

MaterialXData3Formula

VarCharMax

-1

Y

Material XData3 Formula

Modified

Bit

1

Y

True if the item has been modified

Name

NVarChar

255

Y

Name of the item

PartType

Int

4

Y

See Part Types

Quantity

Float

8

Y

Quantity

Region

Int

4

Y

See Material Regions

RotationX

Float

8

Y

Rotation X

RotationY

Float

8

Y

Rotation Y

RotationZ

Float

8

Y

Rotation Z

ScanCode

NVarChar

255

Y

Scan Code

SkipSpreadsheetSync

Bit

1

Y

Skip Spreadsheet Sync

Thickness

Float

8

Y

Thickness

TotalQuantity

Float

8

Y

Total Quantity

Type

Int

4

Y

See Material Types

UnitType

Int

4

Y

See Material Price Unit Types

VendorCost

Float

8

Y

Vendor Cost

WasteFactor

Float

8

Y

Waste Factor

WasteFactorFormula

VarCharMax

-1

Y

Waste Factor Formula

Width

Float

8

Y

Width


HardwareProcessingStations

Column

Datatype

Size

Nullable

Description

ID

UniqueIdentifier

16

N

PK - Unique ID Auto Generated

LinkID

NVarChar

255

Y

Microvellum Primary Link Key

LinkIDBatch

NVarChar

255

Y

Microvellum Foreign Link Key

LinkIDCategory

NVarChar

255

Y

Microvellum Foreign Link Key

LinkIDHardware

NVarChar

255

Y

Microvellum Foreign Link Key

LinkIDProcessingStation

NVarChar

255

Y

Microvellum Foreign Link Key

LinkIDWorkOrder

NVarChar

255

Y

Microvellum Foreign Link Key

Modified

Bit

1

Y

True if the item has been modified

Name

NVarChar

255

Y

Name of the item


MicrovellumSystem

Column

Datatype

Size

Nullable

Description

ApplicationVersion

NVarChar

255

Y

Application Version

BundleSeed

Int

4

Y

Bundle Seed

DefaultMaterialFlipValue

Int

4

Y

Default Material Flip Value

ID

UniqueIdentifier

16

N

PK - Unique ID Auto Generated

LinkID

NVarChar

255

Y

Microvellum Primary Link Key

Modified

Bit

1

Y

True if the item has been modified

Name

NVarChar

255

Y

Name

ServerQueueLocation

NVarChar

255

Y

Server Queue Location

StorageGroupSeed

Int

4

Y

Storage Group Seed


OptimizationResultAssociates

Column

Datatype

Size

Nullable

Description

ID

UniqueIdentifier

16

N

PK - Unique ID Auto Generated

Index

Int

4

Y

Index

LinkIDChild

NVarChar

255

Y

Microvellum Foreign Link Key

LinkIDParent

NVarChar

255

Y

Microvellum Foreign Link Key

LinkIDWorkOrder

NVarChar

255

Y

Microvellum Foreign Link Key


OptimizationResults

Column

Datatype

Size

Nullable

Description

AlreadyPrinted

Bit

1

Y

Already Printed

BorderCoordinatesString

VarCharMax

-1

Y

Border Coordinates String

EBBottomRotated

NVarChar

255

Y

EB Bottom Rotated

EBLeftRotated

NVarChar

255

Y

EB Left Rotated

EBRightRotated

NVarChar

255

Y

EB Right Rotated

EBTopRotated

NVarChar

255

Y

EB Top Rotated

EdgeBoreBottomRotated

NVarChar

255

Y

Edge Bore Bottom Rotated

EdgeBoreLeftRotated

NVarChar

255

Y

Edge Bore Left Rotated

EdgeBoreRightRotated

NVarChar

255

Y

Edge Bore Right Rotated

EdgeBoreTopRotated

NVarChar

255

Y

Edge Bore Top Rotated

Face5Barcode

NVarChar

255

Y

Face5 Barcode

Face5FileName

NVarChar

255

Y

Face5 File Name

Face6Barcode

NVarChar

255

Y

Face6 Barcode

Face6FileName

NVarChar

255

Y

Face6 File Name

FullFace6FileName

NVarChar

255

Y

Full Face6 File Name

FullFileName

NVarChar

255

Y

Full File Name

ID

UniqueIdentifier

16

N

PK - Unique ID Auto Generated

Index

Int

4

Y

Index

IsScrap

Bit

1

Y

Is Scrap

JPegStream

VarBinaryMax

-1

Y

Jpeg Stream

LabelImageName

NVarChar

255

Y

Label Image Name

LabelRotation

Float

8

Y

Label Rotation

LabelX

Float

8

Y

Label X

LabelY

Float

8

Y

Label Y

Length

Float

8

Y

Length

LinkID

NVarChar

255

Y

Microvellum Primary Link Key

LinkIDChildSheet

NVarChar

255

Y

Microvellum Foreign Link Key

LinkIDMaterial

NVarChar

255

Y

Microvellum Foreign Link Key

LinkIDPart

NVarChar

255

Y

Microvellum Foreign Link Key

LinkidProcessingStation

NVarChar

255

Y

Microvellum Foreign Link Key

LinkIDSheet

NVarChar

255

Y

Microvellum Foreign Link Key

LinkIDSheetSize

NVarChar

255

Y

Microvellum Foreign Link Key

LinkIDStack

NVarChar

255

Y

Microvellum Foreign Link Key

LinkIDStrip

NVarChar

255

Y

Microvellum Foreign Link Key

LinkIDWorkOrder

NVarChar

255

Y

Microvellum Foreign Link Key

LinkIDWorkOrderBatch

NVarChar

255

Y

Microvellum Foreign Link Key

MachinePoint

Int

4

Y

See Part Machine Points

Name

NVarChar

255

Y

Name

OptimizedQuantity

Int

4

Y

Optimized Quantity

OptimizerFlipped

Bit

1

Y

Optimizer Flipped

OptimizerRotated

Bit

1

Y

Optimizer Rotated

OptimizerRotationAngle

Float

8

Y

Optimizer Rotation Angle

PartQtyIndex

Int

4

Y

Part Qty Index

PrintFlag

Bit

1

Y

Print Flag

PrintFlags

NVarChar

255

Y

Print Flags

ScrapName

NVarChar

255

Y

Scrap Name

ScrapType

Int

4

Y

See Scrap Types

TiffStream

VarBinaryMax

-1

Y

Picture BLOB Item

Type

Int

4

Y

See Sheet Optimizer Types

Width

Float

8

Y

Width

WMFName

NVarChar

255

Y

WMF Name

WMFNameFace6

NVarChar

255

Y

WMF Name Face6

WMFStream

VarBinaryMax

-1

Y

WMF Stream

WMFStreamDimensioned

VarBinaryMax

-1

Y

WMF Stream Dimensioned

WMFStreamFace6

VarBinaryMax

-1

Y

WMF Stream Face6

WMFStreamFace6Dimensioned

VarBinaryMax

-1

Y

WMF Stream Face6 Dimensioned

XCoord

Float

8

Y

X Coord

YCoord

Float

8

Y

Y Coord


Parts

Column

Datatype

Size

Nullable

Description

AdjustedCutPartLength

Float

8

Y

Adjusted Cut Part Length

AdjustedCutPartWidth

Float

8

Y

Adjusted Cut Part Width

Barcode

NVarChar

255

Y

Barcode

BasePoint

Int

4

Y

Base Point

BasePointX

Float

8

Y

Base Point X

BasePointY

Float

8

Y

Base Point Y

BasePointZ

Float

8

Y

Base Point Z

Code

NVarChar

255

Y

Code

CodeFormula

VarCharMax

-1

Y

Code Formula

Comments

VarCharMax

-1

Y

Comments

Comments1

VarCharMax

-1

Y

Comments1

Comments2

VarCharMax

-1

Y

Comments2

Comments3

VarCharMax

-1

Y

Comments3

CutPartLength

Float

8

Y

Cut Part Length

CutPartWidth

Float

8

Y

Cut Part Width

DontIncludeRoutesinNestBorder

Bit

1

Y

Don’t Include Routes in Nest Border

DrawToken2DElv

NVarChar

255

Y

Draw Token 2D Elv

DrawToken3D

NVarChar

255

Y

Draw Token 3D

DXFFileName

NVarChar

255

Y

DXF File Name

EdgeNameBottom

NVarChar

255

Y

Edge Name Bottom

EdgeNameBottomWMF

NVarChar

255

Y

Edge Name Bottom WMF

EdgeNameLeft

NVarChar

255

Y

Edge Name Left

EdgeNameLeftWMF

NVarChar

255

Y

Edge Name Left WMF

EdgeNameRight

NVarChar

255

Y

Edge Name Right

EdgeNameRightWMF

NVarChar

255

Y

Edge Name Right WMF

EdgeNameTop

NVarChar

255

Y

Edge Name Top

EdgeNameTopWMF

NVarChar

255

Y

Edge Name Top WMF

EdgeSequence

NVarChar

255

Y

Edge Sequence

Face6Barcode

NVarChar

255

Y

Face6 Barcode

Face6FileName

NVarChar

255

Y

Face6 Filename

Filename

NVarChar

255

Y

File Name

FinishPriority

NVarChar

255

Y

Finish Priority

FullFace6FileName

NVarChar

255

Y

Full Face6 File Name

FullFileName

NVarChar

255

Y

Full Filename

Grain

Int

4

Y

See Grain Direction Types

GrainFormula

VarCharMax

-1

Y

Grain Formula

HandlingCode

NVarChar

255

Y

Handling Code

HandlingCodeFormula

VarCharMax

-1

Y

Handling Code Formula

HatchType

Int

4

Y

See Hatch Types

HboreBarcodeLeft

NVarChar

255

Y

Hbore Barcode Left

HboreBarcodeLower

NVarChar

255

Y

Hbore Barcode Lower

HboreBarcodeRight

NVarChar

255

Y

Hbore Barcode Right

HboreBarcodeUpper

NVarChar

255

Y

Hbore Barcode Upper

HboreFileNameLeft

NVarChar

255

Y

Hbore File Name Left

HboreFileNameLower

NVarChar

255

Y

Hbore File Name Lower

HboreFileNameRight

NVarChar

255

Y

Hbore File Name Right

HboreFileNameUpper

NVarChar

255

Y

Hbore File Name Upper

ID

UniqueIdentifier

16

N

PK - Unique ID Auto Generated

Index

Int

4

Y

Index

InventoryAvailableQty

Float

8

Y

Inventory Available Qty

InventoryCurrentQty

Float

8

Y

Inventory Current Qty

InventoryMinQty

Float

8

Y

Inventory Min Qty

IrregularShape

NVarChar

255

Y

Irregular Shape

IsFormulaMaterial

Bit

1

Y

Is Formula Material

JPegStream

VarBinaryMax

-1

Y

Jpeg BLOB Stream

LabelPosition

NVarChar

255

Y

Label Position

Length

Float

8

Y

Length

LinkID

NVarChar

255

Y

Microvellum Primary Link Key

LinkIDBottomFaceRendering

NVarChar

255

Y

Microvellum Foreign Link Key

LinkIDCategory

NVarChar

255

Y

Microvellum Foreign Link Key

LinkIDCoreRendering

NVarChar

255

Y

Microvellum Foreign Link Key

LinkIDDefaultVendor

NVarChar

255

Y

Microvellum Foreign Link Key

LinkIDEQPart

NVarChar

255

Y

Microvellum Foreign Link Key

LinkIDMaterial

NVarChar

255

Y

Microvellum Foreign Link Key

LinkIDParentSubAssembly

NVarChar

255

Y

Microvellum Foreign Link Key

LinkIDProcessingStations

VarCharMax

-1

Y

Microvellum Foreign Link Key

LinkIDProduct

NVarChar

255

Y

Microvellum Foreign Link Key

LinkIDProject

NVarChar

255

Y

Microvellum Foreign Link Key

LinkIDSheetSize

NVarChar

255

Y

Microvellum Foreign Link Key

LinkIDSubAssembly

NVarChar

255

Y

Microvellum Foreign Link Key

LinkIDTopFaceRendering

NVarChar

255

Y

Microvellum Foreign Link Key

LinkIDVendor

NVarChar

255

Y

Microvellum Foreign Link Key

LinkIDWorkOrder

NVarChar

255

Y

Microvellum Foreign Link Key

Location1

NVarChar

255

Y

Location1

Location2

NVarChar

255

Y

Location2

MachinePoint

NVarChar

255

Y

Machine Point

MarkUp

Float

8

Y

Mark Up

MarkUpFormula

VarCharMax

-1

Y

Mark Up Formula

MaterialCode

NVarChar

255

Y

Material Code

MaterialComments

NVarChar

255

Y

Material Comments

MaterialCommentsFormula

VarCharMax

-1

Y

Material Comments Formula

MaterialFlipSetting

Int

4

Y

See Material Flip Settings

MaterialLaborValue

Float

8

Y

Material Labor Value

MaterialLaborValueFormula

VarCharMax

-1

Y

Material Labor Value Formula

MaterialName

NVarChar

255

Y

Material Name

MaterialThickness

Float

8

Y

Material Thickness

MaterialType

Int

4

Y

See Material Types

MaterialXData1

VarCharMax

-1

Y

Material XData1

MaterialXData1Formula

VarCharMax

-1

Y

Material XData1 Formula

MaterialXData2

VarCharMax

-1

Y

Material XData2

MaterialXData2Formula

VarCharMax

-1

Y

Material XData2 Formula

MaterialXData3

VarCharMax

-1

Y

Material XData3

MaterialXData3Formula

VarCharMax

-1

Y

Material XData3 Formula

Modified

Bit

1

Y

True if the item has been modified

Name

NVarChar

255

Y

Name of the item

OverProductionQuantity

NVarChar

255

Y

Over Production Quantity

OverridePartCutLength

Float

8

Y

Override Part Cut Length

OverridePartCutThickness

Float

8

Y

Override Part Cut Thickness

OverridePartCutWidth

Float

8

Y

Override Part Cut Width

Par1

NVarChar

255

Y

Par1

Par2

NVarChar

255

Y

Par2

Par3

NVarChar

255

Y

Par3

PartType

Int

4

Y

See Part Types

PerfectGrainCaption

NVarChar

255

Y

Perfect Grain Caption

PrintFlag

Bit

1

Y

Print Flag

Quantity

Float

8

Y

Quantity

Region

Int

4

Y

See Material Regions

RotationX

Float

8

Y

Rotation X

RotationY

Float

8

Y

Rotation Y

RotationZ

Float

8

Y

Rotation Z

Row_ID

Int

4

Y

Row ID

RunFieldNameFace5

NVarChar

255

Y

Run Field Name Face5

RunFieldNameFace6

NVarChar

255

Y

Run Field Name Face6

ScanCode

NVarChar

255

Y

Scan Code

SkipSpreadsheetSync

Bit

1

Y

Skip Spreadsheet Sync

Thickness

Float

8

Y

Thickness

TiffStream

VarBinaryMax

-1

Y

Tiff Stream

TotalQuantity

Float

8

Y

Total Quantity

Type

Int

4

Y

See Material Types

UDID

NVarChar

255

Y

UDID

UnderProductionQuantity

NVarChar

255

Y

Under Production Quantity

UnitType

Int

4

Y

See Material Price Unit Types

VendorCost

Float

8

Y

Vendor Cost

WasteFactor

Float

8

Y

Waste Factor

WasteFactorFormula

VarCharMax

-1

Y

Waste Factor Formula

Width

Float

8

Y

Width

WMFName

NVarChar

255

Y

WMF Name

WMFNameFace6

NVarChar

255

Y

WMF Name Face6

WMFStream

VarBinaryMax

-1

Y

WMF Stream

WMFStreamDimensioned

VarBinaryMax

-1

Y

WMF Stream Dimensioned

WMFStreamFace6

VarBinaryMax

-1

Y

WMF Stream Face6

WMFStreamFace6Dimensioned

VarBinaryMax

-1

Y

WMF Stream Face6 Dimensioned

XD01

NVarChar

255

Y

XD01

XD02

NVarChar

255

Y

XD02

XD03

NVarChar

255

Y

XD03

XD04

NVarChar

255

Y

XD04

XD05

NVarChar

255

Y

XD05

XD06

NVarChar

255

Y

XD06

XD07

NVarChar

255

Y

XD07

XD08

NVarChar

255

Y

XD08

XD09

NVarChar

255

Y

XD09

XD10

NVarChar

255

Y

XD10

XD11

NVarChar

255

Y

XD11

XD12

NVarChar

255

Y

XD12

XD13

NVarChar

255

Y

XD13

XD14

NVarChar

255

Y

XD14

XD15

NVarChar

255

Y

XD15

XD16

NVarChar

255

Y

XD16

XD17

NVarChar

255

Y

XD17

XD18

NVarChar

255

Y

XD18


PartsProcessingStations

Column

Datatype

Size

Nullable

Description

ID

UniqueIdentifier

16

N

PK - Unique ID Auto Generated

LinkIDPart

NVarChar

255

Y

Microvellum Foreign Link Key

LinkIDProcessingStation

NVarChar

255

Y

Microvellum Foreign Link Key

LinkIDWorkOrder

NVarChar

255

Y

Microvellum Foreign Link Key


PlacedSheets

Column

Datatype

Size

Nullable

Description

BarCode

NVarChar

255

Y

Bar Code

Code

NVarChar

255

Y

Code

CodeFormula

VarCharMax

-1

Y

Code Formula

Comments

NVarChar

255

Y

Comments

CPOUTName

NVarChar

255

Y

CPOUT Name

CPOUTNumber

Int

4

Y

CPOUT Number

Face6BarCode

NVarChar

255

Y

Face6 Bar Code

Face6FileName

NVarChar

255

Y

Face6 File Name

Filename

NVarChar

255

Y

File Name

FullFace6FileName

NVarChar

255

Y

Full Face6 File Name

FullFileName

NVarChar

255

Y

Full File Name

Grain

Int

4

Y

See Grain Direction Types

GrainFormula

VarCharMax

-1

Y

Grain Formula

HandlingCode

NVarChar

255

Y

Handling Code

HandlingCodeFormula

VarCharMax

-1

Y

Handling Code Formula

HatchType

Int

4

Y

See Hatch Types

ID

UniqueIdentifier

16

N

PK - Unique ID Auto Generated

Index

Int

4

Y

Index

InventoryAvailableQty

Float

8

Y

Inventory Available Qty

InventoryCurrentQty

Float

8

Y

Inventory Current Qty

InventoryMinQty

Float

8

Y

Inventory Min Qty

IsFormulaMaterial

Bit

1

Y

Is Formula Material

IsGrainContainer

Bit

1

Y

Is Grain Container

JPegStream

VarBinaryMax

-1

Y

Jpeg Stream

LeadingLengthTrim

Float

8

Y

Leading Length Trim

LeadingLengthTrimFormula

VarCharMax

-1

Y

Leading Length Trim Formula

LeadingWidthTrim

Float

8

Y

Leading Width Trim

LeadingWidthTrimFormula

VarCharMax

-1

Y

Leading Width Trim Formula

Length

Float

8

Y

Length

LengthFormula

VarCharMax

-1

Y

Length Formula

LinkID

NVarChar

255

Y

Microvellum Primary Link Key

LinkIDBottomFaceRendering

NVarChar

255

Y

Microvellum Foreign Link Key

LinkIDCategory

NVarChar

255

Y

Microvellum Foreign Link Key

LinkIDCoreRendering

NVarChar

255

Y

Microvellum Foreign Link Key

LinkIDDefaultVendor

NVarChar

255

Y

Microvellum Foreign Link Key

LinkIDMaterial

NVarChar

255

Y

Microvellum Foreign Link Key

LinkIDMaterialStorageLocation

NVarChar

255

Y

Microvellum Foreign Link Key

LinkIDProcessingStation

NVarChar

255

Y

Microvellum Foreign Link Key

LinkIDSheetSize

NVarChar

255

Y

Microvellum Foreign Link Key

LinkIDStack

NVarChar

255

Y

Microvellum Foreign Link Key

LinkIDSubType

NVarChar

255

Y

Microvellum Foreign Link Key

LinkIDTopFaceRendering

NVarChar

255

Y

Microvellum Foreign Link Key

LinkIDWorkOrder

NVarChar

255

Y

Microvellum Foreign Link Key

LinkIDWorkOrderBatch

NVarChar

255

Y

Microvellum Foreign Link Key

MarkUp

Float

8

Y

Mark Up

MarkUpFormula

VarCharMax

-1

Y

Mark Up Formula

MaterialCommentsFormula

VarCharMax

-1

Y

Material Comments Formula

MaterialCost

Float

8

Y

Material Cost

MaterialCostFormula

VarCharMax

-1

Y

Material Cost Formula

MaterialFlipSetting

Int

4

Y

See Material Flip Settings

MaterialLaborValue

Float

8

Y

Material Labor Value

MaterialLaborValueFormula

VarCharMax

-1

Y

Material Labor Value Formula

MaterialXData1

VarCharMax

-1

Y

Material XData1

MaterialXData1Formula

VarCharMax

-1

Y

Material XData1 Formula

MaterialXData2

VarCharMax

-1

Y

Material XData2

MaterialXData2Formula

VarCharMax

-1

Y

Material XData2 Formula

MaterialXData3

VarCharMax

-1

Y

Material XData3

MaterialXData3Formula

VarCharMax

-1

Y

Material XData3 Formula

Modified

Bit

1

Y

True if the item has been modified

Name

NVarChar

255

Y

Name of the item

OptimizationPriority

Int

4

Y

Optimization Priority

OptimizationPriorityFormula

VarCharMax

-1

Y

Optimization Priority Formula

OptimizationType

Int

4

Y

See Sheet Optimizer Types

QtyFormula

VarCharMax

-1

Y

Qty Formula

Quantity

Float

8

Y

Quantity

Region

Int

4

Y

See Material Regions

SawFileName

NVarChar

255

Y

Saw File Name

Scrap

NVarChar

255

Y

Scrap

ScrapType

Int

4

Y

See Scrap Types

SkipSpreadsheetSync

Bit

1

Y

Skip Spreadsheet Sync

SpredsheetColumn

Int

4

Y

Spreadsheet Column

Thickness

Float

8

Y

Thickness

TiffStream

VarBinaryMax

-1

Y

Tiff Stream

TrailingLengthTrim

Float

8

Y

Trailing Length Trim

TrailingLengthTrimFormula

VarCharMax

-1

Y

Trailing Length Trim Formula

TrailingWidthTrim

Float

8

Y

Trailing Width Trim

TrailingWidthTrimFormula

VarCharMax

-1

Y

Trailing Width Trim Formula

Type

Int

4

Y

See Material Types

UnitType

Int

4

Y

See Material Price Unit Types

WasteFactor

Float

8

Y

Waste Factor

WasteFactorFormula

VarCharMax

-1

Y

Waste Factor Formula

Width

Float

8

Y

Width

WidthFormula

VarCharMax

-1

Y

Width Formula

WMFStream

VarBinaryMax

-1

Y

WMF Stream

WMFStreamFace6

VarBinaryMax

-1

Y

WMF Stream Face6

Yield

Float

8

Y

Yield


Products

Column

Datatype

Size

Nullable

Description

ActivityPath

NVarChar

255

Y

Activity Path

ActivityPathShort

NVarChar

255

Y

Activity Path Short

AncorType

Int

4

Y

See End Types

Angle

Float

8

Y

Angle

Comments

NVarChar

255

Y

Comments

Comments1

NVarChar

255

Y

Comments1

Comments2

NVarChar

255

Y

Comments2

Comments3

NVarChar

255

Y

Comments3

CopiedLinkIDList

NVarChar

255

Y

Copied LinkID List

DateShipped

DateTime

8

Y

Date Shipped

Depth

Float

8

Y

Depth

DrawIndex

Int

4

Y

Draw Index

Extruded

Bit

1

Y

Extruded

Height

Float

8

Y

Height

ID

UniqueIdentifier

16

N

PK - Unique ID Auto Generated

IsBuyOut

Bit

1

Y

Is Buy Out

ItemNumber

NVarChar

255

Y

Item Number

JPegName

NVarChar

255

Y

Jpeg Name

JPegStream

VarBinaryMax

-1

Y

Jpeg Stream

LinkID

NVarChar

255

Y

Microvellum Primary Link Key

LinkIDCategory

NVarChar

255

Y

Microvellum Foreign Link Key

LinkIDLibrary

NVarChar

255

Y

Microvellum Foreign Link Key

LinkIDLocation

NVarChar

255

Y

Microvellum Foreign Link Key

LinkIDProductGroup

NVarChar

255

Y

Microvellum Foreign Link Key

LinkIDProject

NVarChar

255

Y

Microvellum Foreign Link Key

LinkIDRelease

NVarChar

255

Y

Microvellum Foreign Link Key

LinkIDSpecificationGroup

NVarChar

255

Y

Microvellum Foreign Link Key

LinkIDWall

NVarChar

255

Y

Microvellum Foreign Link Key

LinkIDWorkOrder

NVarChar

255

Y

Microvellum Foreign Link Key

Modified

Bit

1

Y

True if the item has been modified

Name

NVarChar

255

Y

Name of the item

PerfectGrainChar

NVarChar

255

Y

Perfect Grain Character

PrintFlag

Bit

1

Y

Print Flag

PrintFlags

NVarChar

255

Y

Print Flags

ProductSpecGroupName

NVarChar

255

Y

Product Specification Group Name

Quantity

Int

4

Y

Quantity

QuantityShipped

Int

4

Y

Quantity Shipped

QuoteName

NVarChar

255

Y

Quote Name

RoomComponentType

Int

4

Y

See Kitchen Object Types

RoomName

NVarChar

255

Y

Room Name

Row_ID

Int

4

Y

Row ID

ScanCode

NVarChar

255

Y

Scan Code

ShippingTicketName

NVarChar

255

Y

Shipping Ticket Name

TiffName

NVarChar

255

Y

Picture Name

TiffStream

VarBinaryMax

-1

Y

Picture BLOB Item

Type

Int

4

Y

See Product Use Types

UITreeFilter

Int

4

Y

UI Tree Filter

Width

Float

8

Y

Width

WMFName

NVarChar

255

Y

Picture Name

WMFStream

VarBinaryMax

-1

Y

Picture BLOB Item

WorkBook

VarBinaryMax

-1

Y

Workbook

WorkOrderName

NVarChar

255

Y

Work Order Name

X

Float

8

Y

X

Y

Float

8

Y

Y

Z

Float

8

Y

Z


ProductsPrompts

Column

Datatype

Size

Nullable

Description

ID

UniqueIdentifier

16

N

PK - Unique ID Auto Generated

LinkIDProduct

NVarChar

255

Y

Microvellum Foreign Link Key

LinkIDPrompt

NVarChar

255

Y

Microvellum Foreign Link Key

LinkIDSubassembly

NVarChar

255

Y

Microvellum Foreign Link Key

LinkIDWorkOrder

NVarChar

255

Y

Microvellum Foreign Link Key


Prompts

Column

Datatype

Size

Nullable

Description

ControlType

Int

4

Y

See Control Types

HideOnReports

Bit

1

Y

Hide On Reports

ID

UniqueIdentifier

16

N

PK - Unique ID Auto Generated

IsQuantity

Bit

1

Y

Is Quantity

LinkID

NVarChar

255

Y

Microvellum Primary Link Key

LinkIDCategory

NVarChar

255

Y

Microvellum Foreign Link Key

LinkIDProduct

NVarChar

255

Y

Microvellum Foreign Link Key

LinkIDSubassembly

NVarChar

255

Y

Microvellum Foreign Link Key

LinkIDWorkOrder

NVarChar

255

Y

Microvellum Foreign Link Key

Modified

Bit

1

Y

True if the item has been modified

Name

NVarChar

255

Y

Name of the item

Type

Int

4

Y

See Prompt Types

Value

NVarCharMax

-1

Y

Value


Routes

Column

Datatype

Size

Nullable

Description

ActualToolName

NVarChar

255

Y

Actual Tool Name

Aggregate

Bit

1

Y

Aggregate

AngleDepth

Float

8

Y

Angle Depth

BinaryToolValue

Int

4

Y

Binary Tool Value

CenterX

Float

8

Y

Center X

CenterY

Float

8

Y

Center Y

Diameter

Float

8

Y

Diameter

DiameterOffset

Float

8

Y

Diameter Offset

DontDrawLead

Bit

1

Y

Don’t Draw Lead

DontDrawLeadOut

Bit

1

Y

Don’t Draw Lead Out

DoublePass

Bit

1

Y

Double Pass

EndOffsetX

Float

8

Y

End Offset X

EndOffsetY

Float

8

Y

End Offset Y

EntrySpeed

Float

8

Y

Entry Speed

Face

Int

4

Y

See Panel Faces

FeedSpeed

Float

8

Y

Feed Speed

FirstVector

Int

4

Y

First Vector

HardwareZ

Float

8

Y

Hardware Z

HeightOffset

Float

8

Y

Height Offset

ID

UniqueIdentifier

16

N

PK - Unique ID Auto Generated

IncludeInBorderSkip

Bit

1

Y

Include In Border Skip

IntersX

Float

8

Y

Inters X

IntersY

Float

8

Y

Inters Y

IsAssociative

Bit

1

Y

Is Associative

IsLastPass

Bit

1

Y

Is Last Pass

IsMultiRoute

Bit

1

Y

Is Multi Route

IsPocketRouter

Bit

1

Y

Is Pocket Router

IsRegion

Bit

1

Y

Is Region

IsSteppedRoute

Bit

1

Y

Is Stepped Route

LastVector

Int

4

Y

Last Vector

LayerDepth

Float

8

Y

Layer Depth

LayerOffset

Int

4

Y

Layer Offset

LinkID

NVarChar

255

Y

Microvellum Primary Link Key

LinkIDCategory

NVarChar

255

Y

Microvellum Foreign Link Key

LinkIDPart

NVarChar

255

Y

Microvellum Foreign Link Key

LinkIDWorkOrder

NVarChar

255

Y

Microvellum Foreign Link Key

MachineUse

Int

4

Y

See Machine Use Types

MacroString

NVarChar

255

Y

Macro String

MaxDepthPerPass

Float

8

Y

Max Depth Per Pass

MaxX

Float

8

Y

Max X

MaxY

Float

8

Y

Max Y

MinX

Float

8

Y

Min X

MinY

Float

8

Y

Min Y

Modified

Bit

1

Y

True if the item has been modified

Name

NVarChar

255

Y

Name of the item

Offset

Int

4

Y

See Router Offsets

PassNumber900Tool

Int

4

Y

Pass Number 900 Tool

PeckingNumber

Int

4

Y

Pecking Number

Rotation

Float

8

Y

Rotation

RotationAngle

Float

8

Y

Rotation Angle

RotationSpeed

Float

8

Y

Rotation Speed

RouteAngle

Int

4

Y

Route Angle

RouteNum

Int

4

Y

Route Num

Sequence

Int

4

Y

Sequence

SetMillBulge

Float

8

Y

Set Mill Bulge

SetMillBulgeDirection

Int

4

Y

Set Mill Bulge Direction

shiftX

Float

8

Y

shift X

shiftY

Float

8

Y

shift Y

StartOffsetX

Float

8

Y

Start Offset X

StartOffsetY

Float

8

Y

Start Offset Y

Steps

Int

4

Y

Steps

ToolNumber

NVarChar

255

Y

Tool Number

ToolPriorityNumber

Int

4

Y

Tool Priority Number

ToolProfile

NVarChar

255

Y

Tool Profile

ToolType

Int

4

Y

See Tool Types

TotalRouteLength

Float

8

Y

Total Route Length

UseRouter

Bit

1

Y

Use Router

X

Float

8

Y

X

XOffset

Float

8

Y

X Offset

Y

Float

8

Y

Y

YOffset

Float

8

Y

Y Offset

Z

Float

8

Y

Z


SawCutLines

Column

Datatype

Size

Nullable

Description

EndX

Float

8

Y

End X

EndY

Float

8

Y

End Y

ID

UniqueIdentifier

16

N

PK - Unique ID Auto Generated

LinkID

NVarChar

255

Y

Microvellum Primary Link Key

LinkIDParent

NVarChar

255

Y

Microvellum Foreign Link Key

LinkIDPart

NVarChar

255

Y

Microvellum Foreign Link Key

LinkIDPlacedSheet

NVarChar

255

Y

Microvellum Foreign Link Key

LinkIDWorkOrder

NVarChar

255

Y

Microvellum Foreign Link Key

LinkIDWorkOrderBatch

NVarChar

255

Y

Microvellum Foreign Link Key

OffsetLeading

Float

8

Y

Offset Leading

OffsetTrailing

Float

8

Y

Offset Trailing

Phase

Int

4

Y

Phase

StartX

Float

8

Y

Start X

StartY

Float

8

Y

Start Y


Saws

Column

Datatype

Size

Nullable

Description

ActualToolName

NVarChar

255

Y

Actual Tool Name

BinaryToolValue

Int

4

Y

Binary Tool Value

Diameter

Float

8

Y

Diameter

DiameterOffset

Float

8

Y

Diameter Offset

EndX

Float

8

Y

End X

EndY

Float

8

Y

End Y

EndZ

Float

8

Y

End Z

EntrySpeed

Float

8

Y

Entry Speed

Face

Int

4

Y

See Panel Faces

FeedSpeed

Float

8

Y

Feed Speed

HeightOffset

Float

8

Y

Height Offset

ID

UniqueIdentifier

16

N

PK - Unique ID Auto Generated

IsAssociative

Bit

1

Y

Is Associative

LayerDepth

Float

8

Y

Layer Depth

LayerOffset

Int

4

Y

Layer Offset

LinkID

NVarChar

255

Y

Microvellum Primary Link Key

LinkIDCategory

NVarChar

255

Y

Microvellum Foreign Link Key

LinkIDPart

NVarChar

255

Y

Microvellum Foreign Link Key

LinkIDWorkOrder

NVarChar

255

Y

Microvellum Foreign Link Key

MachineUse

Int

4

Y

See Machine Use Types

MacroString

NVarChar

255

Y

Macro String

MaxX

Float

8

Y

Max X

MaxY

Float

8

Y

Max Y

MinX

Float

8

Y

Min X

MinY

Float

8

Y

Min Y

Modified

Bit

1

Y

True if the item has been modified

Name

NVarChar

255

Y

Name of the item

Offset

Int

4

Y

See Router Offsets

Rotation

Float

8

Y

Rotation

RotationSpeed

Float

8

Y

Rotation Speed

SawActualToolDiameter

Float

8

Y

Saw Actual Tool Diameter

Sequence

Int

4

Y

Sequence

ToolNumber

NVarChar

255

Y

Tool Number

ToolPriorityNumber

Int

4

Y

Tool Priority Number

ToolType

Int

4

Y

See Tool Types

UseRouter

Bit

1

Y

Use Router

X

Float

8

Y

X

Y

Float

8

Y

Y

Z

Float

8

Y

Z


SawStacks

Column

Datatype

Size

Nullable

Description

ID

UniqueIdentifier

16

N

PK - Unique ID Auto Generated

LinkID

NVarChar

255

Y

Microvellum Primary Link Key

LinkIDCategory

NVarChar

255

Y

Microvellum Foreign Link Key

LinkidProcessingStation

NVarChar

255

Y

Microvellum Foreign Link Key

LinkIDWorkOrder

NVarChar

255

Y

Microvellum Foreign Link Key

LinkIDWorkOrderBatch

NVarChar

255

Y

Microvellum Foreign Link Key

MaterialName

NVarChar

255

Y

Material Name

Modified

Bit

1

Y

True if the item has been modified

Name

NVarChar

255

Y

Name of the item

StackHeight

Int

4

Y

Stack Height


Sheets

Column

Datatype

Size

Nullable

Description

Code

NVarChar

255

Y

Code

CodeFormula

VarCharMax

-1

Y

Code Formula

Comments

NVarChar

255

Y

Comments

Grain

Int

4

Y

See Grain Direction Types

GrainFormula

VarCharMax

-1

Y

Grain Formula

HandlingCode

NVarChar

255

Y

Handling Code

HandlingCodeFormula

VarCharMax

-1

Y

Handling Code Formula

HatchType

Int

4

Y

See Hatch Types

ID

UniqueIdentifier

16

N

PK - Unique ID Auto Generated

Index

Int

4

Y

Index

InventoryAvailableQty

Float

8

Y

Inventory Available Qty

InventoryCurrentQty

Float

8

Y

Inventory Current Qty

InventoryMinQty

Float

8

Y

Inventory Min Qty

IsFormulaMaterial

Bit

1

Y

Is Formula Material

LeadingLengthTrim

Float

8

Y

Leading Length Trim

LeadingLengthTrimFormula

VarCharMax

-1

Y

Leading Length Trim Formula

LeadingWidthTrim

Float

8

Y

Leading Width Trim

LeadingWidthTrimFormula

VarCharMax

-1

Y

Leading Width Trim Formula

Length

Float

8

Y

Length

LengthFormula

VarCharMax

-1

Y

Length Formula

LinkID

NVarChar

255

Y

Microvellum Primary Link Key

LinkIDBottomFaceRendering

NVarChar

255

Y

Microvellum Foreign Link Key

LinkIDCategory

NVarChar

255

Y

Microvellum Foreign Link Key

LinkIDCoreRendering

NVarChar

255

Y

Microvellum Foreign Link Key

LinkIDDefaultVendor

NVarChar

255

Y

Microvellum Foreign Link Key

LinkIDMaterial

NVarChar

255

Y

Microvellum Foreign Link Key

LinkIDMaterialStorageLocation

NVarChar

255

Y

Microvellum Foreign Link Key

LinkIDProcessingStation

NVarChar

255

Y

Microvellum Foreign Link Key

LinkIDSheetSize

NVarChar

255

Y

Microvellum Foreign Link Key

LinkIDStack

NVarChar

255

Y

Microvellum Foreign Link Key

LinkIDSubType

NVarChar

255

Y

Microvellum Foreign Link Key

LinkIDTopFaceRendering

NVarChar

255

Y

Microvellum Foreign Link Key

LinkIDWorkOrder

NVarChar

255

Y

Microvellum Foreign Link Key

LinkIDWorkOrderBatch

NVarChar

255

Y

Microvellum Foreign Link Key

MarkUp

Float

8

Y

Mark Up

MarkUpFormula

VarCharMax

-1

Y

Mark Up Formula

MaterialCommentsFormula

VarCharMax

-1

Y

Material Comments Formula

MaterialCost

Float

8

Y

Material Cost

MaterialCostFormula

VarCharMax

-1

Y

Material Cost Formula

MaterialEstimateCost

Float

8

Y

Material Estimate Cost

MaterialFlipSetting

Int

4

Y

See Material Flip Settings

MaterialLaborValue

Float

8

Y

Material Labor Value

MaterialLaborValueFormula

VarCharMax

-1

Y

Material Labor Value Formula

MaterialXData1

VarCharMax

-1

Y

Material XData1

MaterialXData1Formula

VarCharMax

-1

Y

Material XData1 Formula

MaterialXData2

VarCharMax

-1

Y

Material XData2

MaterialXData2Formula

VarCharMax

-1

Y

Material XData2 Formula

MaterialXData3

VarCharMax

-1

Y

Material XData3

MaterialXData3Formula

VarCharMax

-1

Y

Material XData3 Formula

Modified

Bit

1

Y

True if the item has been modified

Name

NVarChar

255

Y

Name of the item

NumplacedParts

Int

4

Y

Number placed Parts

NumStrips

Int

4

Y

Num Strips

OptimizationPriority

Int

4

Y

Optimization Priority

OptimizationPriorityFormula

VarCharMax

-1

Y

Optimization Priority Formula

Pattern

Int

4

Y

Pattern

Picture

VarBinaryMax

-1

Y

Picture

PrintFlag

Bit

1

Y

Print Flag

QtyFormula

VarCharMax

-1

Y

Qty Formula

Quantity

Float

8

Y

Quantity

Region

Int

4

Y

See Material Regions

ScrapType

Int

4

Y

See Scrap Types

SkipSpreadsheetSync

Bit

1

Y

Skip Spreadsheet Sync

SpredsheetColumn

Int

4

Y

Spreadsheet Column

Thickness

Float

8

Y

Thickness

TrailingLengthTrim

Float

8

Y

Trailing Length Trim

TrailingLengthTrimFormula

VarCharMax

-1

Y

Trailing Length Trim Formula

TrailingWidthTrim

Float

8

Y

Trailing Width Trim

TrailingWidthTrimFormula

VarCharMax

-1

Y

Trailing Width Trim Formula

Type

Int

4

Y

See Material Types

UnitType

Int

4

Y

See Material Price Unit Types

WasteFactor

Float

8

Y

Waste Factor

WasteFactorFormula

VarCharMax

-1

Y

Waste Factor Formula

Width

Float

8

Y

Width

WidthFormula

VarCharMax

-1

Y

Width Formula


Subassemblies

Column

Datatype

Size

Nullable

Description

ActivityPath

NVarChar

255

Y

Activity Path

ActivityPathShort

NVarChar

255

Y

Activity Path Short

Angle

Float

8

Y

Angle

BayPosition

Float

8

Y

Bay Position

Comments

NVarChar

255

Y

Comments

Comments1

NVarChar

255

Y

Comments1

Comments2

NVarChar

255

Y

Comments2

Comments3

NVarChar

255

Y

Comments3

ContainsSubassemblies

Bit

1

Y

Contains Subassemblies

Depth

Float

8

Y

Depth

DrawIndex

Int

4

Y

Draw Index

Height

Float

8

Y

Height

ID

UniqueIdentifier

16

N

PK - Unique ID Auto Generated

IsBuyOut

Bit

1

Y

Is Buy Out

JPegName

NVarChar

255

Y

Picture Name

JPegStream

VarBinaryMax

-1

Y

Picture BLOB Item

LinkID

NVarChar

255

Y

Microvellum Primary Link Key

LinkIDCategory

NVarChar

255

Y

Microvellum Foreign Link Key

LinkIDLibrary

NVarChar

255

Y

Microvellum Foreign Link Key

LinkIDParentProduct

NVarChar

255

Y

Microvellum Foreign Link Key

LinkIDParentSubassembly

NVarChar

255

Y

Microvellum Foreign Link Key

LinkIDProject

NVarChar

255

Y

Microvellum Foreign Link Key

LinkIDWorkOrder

NVarChar

255

Y

Microvellum Foreign Link Key

Modified

Bit

1

Y

True if the item has been modified

ModifiedRowID

Int

4

Y

Modified Row ID

Name

NVarChar

255

Y

Name of the item

PerfectGrainCaption

NVarChar

255

Y

Perfect Grain Caption

Quantity

Int

4

Y

Quantity

ScanCode

NVarChar

255

Y

Scan Code

TiffName

NVarChar

255

Y

Picture Name

TiffStream

VarBinaryMax

-1

Y

Picture BLOB Item

Type

Int

4

Y

See Product Use Types

Width

Float

8

Y

Width

WMFName

NVarChar

255

Y

Picture Name

WMFStream

VarBinaryMax

-1

Y

Picture BLOB Item

WorkBook

VarBinaryMax

-1

Y

Workbook

X

Float

8

Y

X

Y

Float

8

Y

Y

Z

Float

8

Y

Z


Vectors

Column

Datatype

Size

Nullable

Description

ActualToolName

NVarChar

255

Y

Actual Tool Name

BinaryToolValue

Int

4

Y

Binary Tool Value

Bulge

Float

8

Y

Bulge

BulgeDirection

Int

4

Y

See Bulge Directions

CenterX

Float

8

Y

Center X

CenterY

Float

8

Y

Center Y

Diameter

Float

8

Y

Diameter

DiameterOffset

Float

8

Y

Diameter Offset

EntrySpeed

Float

8

Y

Entry Speed

Face

Int

4

Y

See Panel Faces

FeedSpeed

Float

8

Y

Feed Speed

HeightOffset

Float

8

Y

Height Offset

ID

UniqueIdentifier

16

N

PK - Unique ID Auto Generated

IsAssociative

Bit

1

Y

Is Associative

LinkID

NVarChar

255

Y

Microvellum Primary Link Key

LinkIDCategory

NVarChar

255

Y

Microvellum Foreign Link Key

LinkIDPart

NVarChar

255

Y

Microvellum Foreign Link Key

LinkIDRoute

NVarChar

255

Y

Microvellum Foreign Link Key

LinkIDWorkOrder

NVarChar

255

Y

Microvellum Foreign Link Key

MachineUse

Int

4

Y

See Machine Use Types

MacroString

NVarChar

255

Y

Macro String

MaxX

Float

8

Y

Max X

MaxY

Float

8

Y

Max Y

MinX

Float

8

Y

Min X

MinY

Float

8

Y

Min Y

Modified

Bit

1

Y

True if the item has been modified

Name

NVarChar

255

Y

Name of the item

Radius

Float

8

Y

Radius

Rotation

Float

8

Y

Rotation

RotationSpeed

Float

8

Y

Rotation Speed

Sequence

Int

4

Y

Sequence

ToolNumber

NVarChar

255

Y

Tool Number

ToolPriorityNumber

Int

4

Y

Tool Priority Number

ToolType

Int

4

Y

See Tool Types

VectorIndex

Int

4

Y

Vector Index

X

Float

8

Y

X

Y

Float

8

Y

Y

Z

Float

8

Y

Z


WorkOrderBatches

Column

Datatype

Size

Nullable

Description

DateCreated

DateTime

8

Y

Date Created

ID

UniqueIdentifier

16

N

PK - Unique ID Auto Generated

LinkID

NVarChar

255

Y

Microvellum Primary Link Key

LinkIDWorkOrder

NVarChar

255

Y

Microvellum Foreign Link Key

Name

NVarChar

255

Y

Name of the item


Microvellum Type Definitions

Category Types

None = 0
Companies = 1
Clients = 2
Vendors = 3
Ship Locations = 4
Contacts = 5
Materials = 6
Employees = 7
Estimates = 8
Groups = 9
Parts = 10
Products = 11
Project Report Templates = 12
Production Report Templates = 13
Business Report Templates = 14
Projects = 15
Departments = 16
Work Orders = 17
Batches = 18
Accessories = 19
Appliances = 20
Columns = 21
Doors = 22
Furniture = 23
Lights = 24
Windows = 25
Wall Lights = 26
Walls = 27
Locations = 28
Rooms = 29
Production Statistics Report Templates = 30
Subassembly Libraries = 31
Releases = 32
Specification Groups = 33
Moldings = 34
Sinks = 35
Product Price Options = 36
Product Price = 37
Product Section = 38
Product Style Configuration = 39
Project Settings = 40
Favorite Formulas = 41
Factory Layouts = 42
Shifts = 43
Libraries = 44
Library Drawing Tokens = 45
Library Machine Tokens = 46
Room Component Libraries = 47
Layers = 48
Profiles = 49
Router Bits = 50
Blocks = 51
Hardware = 52
Subassemblies = 53
Library Subassembly Entries = 54
Library Prompts = 55
Sheet Stock = 56
Solid Stock = 57
Buy Out = 58
Edge banding = 59
Shipping Tickets = 60
Accounting = 61
Material Composition = 62
Metafile Tokens = 63
2D Plan View Tokens = 64
2D Elv View Tokens = 65
Cross Section Tokens = 66
Elv Section Tokens = 67
Plan Section Tokens = 68
Virtual Routing Tokens = 69
Face Frame Tokens = 70
Activity Tokens = 71
Machining Tokens = 72
Prompts = 73
Nested Subassemblies = 74

 

Company/Contact Types

General = 0
Factory = 1
Client = 2
Vendor = 3
Ship Location = 4
Contractor = 5
Competitor = 6
Architect = 7
Buyer = 8
All = 10
Primary = 11

 

Drawing Types

Moldings = 34
Profiles = 49
Router Bits = 50
Hardware = 52

 

Product Use Types

None = 0
Library = 1
Purchasing Category = 2
Subassembly Library = 3
Unique Subassembly Library = 4
Project = 5
Template = 6
Overdrive Pro Products = 7
Toolbox Products = 8
Room Component Library = 9
Appliances Library = 10
Furniture Library = 11
Accessory Library = 12
Imported Project = 13
Product Group = 14
Template Schedule Project = 15

 

Material Types

None = 0
Sheet Stock = 2
Solid Stock = 3
Buy Out = 4
Edge Band = 5
Hardware = 6
Countertop = 7
Molding = 8
Cut Parts = 9
Sheets = 10

 

Processing Station Association Types

Other = 0
Nesting = 1
Sawing = 2
Face 6 = 3
Edge Bore = 4
Edge Band = 5
Single Part Machining = 6

 

Processing Station Types

Nesting Optimizer = 1
Single Part GCode = 2
Microvellum Sawing Optimizer = 3
Ardis Parts File = 4
Horizontal Boring = 5
Cutoff Saw = 6
Cut Rite MDB = 8
Cut Rite ASCII = 10
Schelling HPO = 11
Eurosoft Sawing Optimizer = 12
Blue Cell XML = 13
Bundle Items = 20

 

Data Source Types

None = 0
Company = 1
Microvellum Project = 10
Microvellum Work Order = 12
Microvellum Factory = 13
Product List = 14
Microvellum Graphics = 15
Overdrive Pro = 16
Microvellum Geometry = 17
Microvellum Setup = 19
Microvellum Quote = 20
Microvellum Shipping = 21
Microvellum Translator = 22
Databackend = 24
Microvellum Control = 25
Microvellum Secure = 26
Microvellum User = 115
Micro Manager Factory = 200
Microvellum Library Designer = 300
Business Objects = 500

 

Token Types

Undefined Token = 0
Construction Holes = 1
Shelf Holes = 2
Dado = 3
Saw = 4
Drawer Slide = 5
Series of Holes = 6
Shelf Holes Per Shelf = 7
Shelf Std = 8
Cam Lock = 9
Corner Notch = 10
Chamfer = 11
Radius Corner Notch = 12
Fillet = 13
3-Sided Notch = 14
Hole = 15
Cut Out = 16
Routed Hole = 17
Miter = 18
Profile = 19
Route = 20
Groove = 21
Pline = 22
Turning = 23
Modeez = 24
Pocket Mortise = 25
Hole Hwr = 26
Routed Hole Hwr = 27
Pline Hwr = 28
Hinge = 29
Molding = 30
Bending = 31
Carving = 32
DXF = 33
Hwr Array = 34
Unknown = 35
Cut Out Hwr = 36
Activity Token = 37
Shelf Std Per Shelf = 38
Pline From Holes = 39
Drawing Token Flat Shot Token = 40
Mortise and Tenon = 41
XPart Data = 42
Hwr Array Edge = 43
Edge band Token = 44

 

Process Unit Types

None = 0
Lin Inches = 1
Sq Inches = 2
Lin Feet = 3
Sq Feet = 4
Lin Millimeters = 5
Sq Millimeters = 6
Lin Centimeters = 7
Sq Centimeters = 8
Lin Meters = 9
Sq Meters = 10
Each = 11
Each Parts = 12
Each Subassemblies = 13
Each Products = 14
Weight in Pounds = 15
Volume in Cubic Ft = 16
Weight in Kilograms = 17
Volume in Cubic Meters = 18

 

Software Security Type

None = 0
Administrator = 1
Officer = 2
Manager = 3
User = 4
Agent = 5

 

Event Log Alert Types

None = 0
Display = 1
Inquiry = 2
Product Data = 3

 

Event Log Types

Message = 0
Exception = 1
User Activity = 3

 

Event Log Severity Levels

Info = 0 or 4
Warning = 1
Error = 2
Fatal = 3

 

Event Log Sources

General = 0
Work Order Creation = 1
Work Order Processing = 2
Plugin Services = 3
Project Wizard Modified = 4
Global Modified = 5
Cut Parts Modified = 6
Edge band Modified = 7
Hardware Modified = 8
Door Wizard Modified = 9
New Spec Group = 10
New Project Wizard = 11
New Global = 12
New Cut Parts = 13
New Edge band = 14
New Hardware = 15
New Door Wizard = 16
New Library Sub Created = 17
Library Sub Modified = 18
New Project Sub Created = 19
Project Sub Modified = 20
New Library Product Created = 21
Existing Library Product Modified = 22
Library Project Wizard Modified = 23
Library Global Modified = 24
Library Cut Parts Modified = 25
Library Edge band Modified = 26
Library Hardware Modified = 27
Library Door Wizard Modified = 28
New Library Spec Group Created = 29
New Library Project Wizard Created = 30
New Library Global File Created = 31
New Library Cut Parts File Created = 32
New Library Edge band File Created = 33
New Library Hardware File Created = 34
New Library Door Wizard File Created = 35
Library Designer Changes Committed = 36
Project Deleted = 37
Location Deleted = 38
Factory Modified = 39
Work Order Sheet Added = 40
Work Order Sheet Edited = 41
Work Order Sheet Deleted = 42
Work Order Sheet Name Changed = 43
Materials Were Created with Import File = 44
Materials Were Edited with Import File = 45

 

Label Placement Types

Center of Geometry = 0
Center of Gravity = 1
Center of Bounding Box = 2
Upper Left = 3
Upper Right = 4
Lower Left = 5
Lower Right = 6

 

Render Layer Types

None = 0
Room Component = 1
Product = 2

 

Grain Direction Types

Grain None = 0
Grain Length = 1
Grain Width = 2

 

Hatch Types

No Hatch = 0
PB Hatch = 1
Ply Hatch = 2
Wood Hatch = 3
Blocking = 4
Custom = 5

 

Material Regions

None = 0
United States = 1
Canada = 2
Australia = 4
UK = 16
EU = 32

 

Material Price Unit Types

None = 0
Sheet = 1
Sq Ft = 2
Lin Ft = 3
Each = 4
Pair = 5
Roll = 6
Lin Meter = 7
Sq Meter = 8
Board Ft = 9
Board Meter = 10
Liter = 11
Quart = 12
Gallon = 13
Cubic Ft = 20
Cubic Meter = 21

 

Nest Border Sequences

Least Travel = 0
Smallest to Largest = 1
Largest to Smallest = 2
Serpentine Left to Right = 3
Serpentine Right to Left = 4
Serpentine Bottom to Top = 5
Serpentine Top to Bottom = 6

 

Nest Drawing Groupings

No Grouping = 0
Group by Material = 1
Group All Together = 2

 

Nest Border Routing Optimization Types

Standard = 0
Common line = 1
Stay Down Way = 2

 

Nest Optimization Strategy

Small Parts to Center = 0
Best Yield = 1
Smallest X = 2
Smallest Y = 3

 

Nest Part Grouping Types

None = 0
Favor Item Number Best Yield = 1
Restrict to Item Number = 2
Parts with Face 6 Machining = 3
Favor Item Number Sequential = 4

 

Nest Set Mill Locations

Longest Edge = 0
Top Edge = 1
Bottom Edge = 2
Right Edge = 3
Left Edge = 4

 

Nest Text Format Types

Text List = 0
Text on Parts = 1

 

Small Part Handling Types

None = 0
No Special Treatment = 1
Double Pass = 2
Tabs = 3

 

Single Part Rotation Types

None = 0
Clockwise 90 = 1
Counterclockwise 90 = 2

 

Part Picture Types

None = 0
EMF = 1
WMF = 2
BMP = 3
JPG = 4
JPEG = 5

 

Processing Station Units

Metric = 0
Imperial = 1

 

End Types

Left End = 0
Right End = 1
Center = 2
Corner = 3
Corner Left = 4
Corner Right = 5

 

Kitchen Object Types

None = 0
Room Components = 1
Cabinets = 2
Appliances = 3
Furniture = 4
Accessories = 5
Moldings = 6
Cabinet Pricing = 7
Overdrive Pro = 8

 

Business Types (Bit Flags)

None = 0
Project = 1
Global Variables = 2
Products = 4
Product Prompts = 8

 

Report Category Types

Estimate = 1
Manufacturing = 2
Placed Part Labels = 3
Product Labels = 4
Shipping Ticket = 5
Vendor = 6
Pricing = 7
Time Clock = 8
Factory = 9
Material Labels = 10
Part Labels = 11
Work Orders = 12
Operations = 13
Design = 14

 

Saved View Grid Types

None = 0
Grid Inventory Materials = 1
Grid Project Activities = 2
Grid Purchased Materials = 3
Grid Ship Items = 4
Grid Time Records = 5
Grid Work Order Activities = 6
Grid Work Order Materials = 7
Grid Purchasing Cart = 8
Grid Purchase Orders = 9
Grid Ship Products = 10
Grid Ship Ticket Contents = 11
Grid Purchased Material History = 12
Grid Bundle Work Order Items = 13
Grid Bundles = 14
Grid Bundle Items = 15
Grid Processing Center Parts = 16
Grid Storage Group Fulfillment = 17
Grid Events = 18
Grid Part Info = 19
Grid Product List = 20

 

Saved View Types

None = 0
Grid Settings = 1
Filter Settings = 2

 

Saw Perfect Grain Types

None = 0
Initial Sheet = 2
Separate Operation = 3

 

Rounding Types

Up = 1
Down = 2
Standard = 3

 

Saw Axis Types

Not Specified = 0
Single Axis Saw = 1
Two Axis Single Feed = 2
Two Axis Multiple Feed = 3

 

Saw Cut Preferences

Not Set = 0
Rip First = 1
Best Sheet = 2
Cross First = 3
Favor Rip First = 4
Favor Cross First = 5

 

No Saw Link = 0
CPOUT Microvellum = 1
CPOUT Lite = 2
Sigma 65 = 3
Selco = 4
CPOUT Seesaw = 5
Sigma 90 = 6
Sigma 65 1 = 7
PRV = 8
Esa Kvara = 9
Mayer = 10
Pattern Exchange = 11
Schelling = 12
KDT XML = 13
Sigma Win Cut 12 = 14
CPOUT Enhanced Microvellum = 15
Opti planning XML = 16
Maestro Cut XML = 17

 

Machine Saw Units

Metric = 0
Imperial = 1
Imp Fractions = 2

 

Machine Origin Types

Machine None = 0
Machine Lower Left = 1
Machine Lower Right = 2
Machine Upper Right = 3
Machine Upper Left = 4

 

Microvellum Destroy Types

Full Sheet = 1
By Region = 2

 

Microvellum Scrap Save Types

None = 0
By Minimums = 1
From List = 2

 

Material Flip Settings

By Material = 0
Always Ask = 1
Always Flip = 2
Never Flip = 3

 

Scrap Types

None = 0
Saved = 1
Used = 2
Committed = 3

 

Work Order Status Types

None = 0
Estimate = 1
Scheduled Estimate = 2
Planned = 3
Scheduled = 4
Purchasing = 5
Manufacturing Active = 6
Manufacturing Complete = 7
Shipped = 8
Installed = 9
Completed = 10
Rejected = 11
In Queue = 12

 

Drill Bit Types

No Type = 0
Brad Point = 1
V Point = 2
Large Diameter = 3
Horizontal Bore Only = 4
Horizontal Bore Dowel = 5

 

Panel Faces

No Face = 0
Upper Edge = 1
Lower Edge = 2
Left Edge = 3
Right Edge = 4
Top Face = 5
Bottom Face = 6
Non-Original Face = 7

 

Machine Use Types

Machine and Draw = 0
Machine Only = 1
Draw Only = 2
Machine and Draw New = 3
Machine Only New = 4
Draw Only New = 5

 

Tool Types

None = 0
Vertical Drill = 1
Horizontal Drill = 2
Router = 3
Saw = 4
Vertical Y Axis Drill = 5
Vertical X Axis Drill = 6

 

Error Message Types

Machining Error = 1
Processing Error = 2

 

Face Frame Types

Top = 1
Bottom = 2
Left = 3
Right = 4
Front = 5
Back = 6
SW = 7
SE = 8
NE = 9
NW = 10
Face Frame = 11
Product = 12

 

Part Types

Not Specified = 0
Cut Part = 1
Hardware Part = 2
2D FL Part = 3
2D EL Part = 4
Molding = 5
Case Part = 6
Face Door = 7
Face Drawer Front = 8
Accessory = 9
Appliance = 10
Floor = 11
Ceiling = 12
Light = 13
Wall = 14
Wall Visible Straight = 15
Wall Visible Radius = 16
Wall Invisible Straight = 17
Wall Invisible Radius = 18
Soffit = 19
Column = 20
Countertop = 21
Door = 22
Window = 23
Furniture = 24
Sink = 25
Cabinet = 26
Room = 27
Retail Material Part = 28
No Wall = 29

 

Part Machine Points

0 = 0
1 = 1
2 = 2
3 = 3
4 = 4
5 = 5
6 = 6
7 = 7
8 = 8
1M = 9
2M = 10
3M = 11
4M = 12
5M = 13
6M = 14
7M = 15
8M = 16

 

Sheet Optimizer Types

None = 0
Saw = 1
Nest = 2
Ardis = 3
Single Part = 4
Cut Rite MDB = 5
Cut Rite ASCII = 6
Schelling HPO = 7
Blue Cell XML = 8


Control Types

None = 0
Text Box = 1
First Radio Button = 2
Dimmed First Radio Button = 20
Next Radio Button = 3
Dimmed Next Radio Button = 30
Check Box = 4
Combo Box = 5
Hidden = 6
Cut Parts Dialog Box = 7
Dimmed Cut Parts Dialog Box = 70
Edge band Dialog Box = 8
Dimmed Edge band Dialog Box = 80
Hardware Dialog Box = 9
Dimmed Hardware Dialog Box = 90
Dimmed Text Box = 10
Dimmed Check Box = 40
Dimmed Combo Box = 50
Label = 71
Dialog Box = 100

 

Prompt Types

Prompts from New Overdrive Pro Product = 2
Prompts from Existing Toolbox Product = 3
Prompts from New Toolbox Product = 4
Prompts Overwrite Overdrive Pro Product = 5
Prompts from Insert Overdrive Pro Product = 6
Prompts from Subassembly = 7

 

Router Offsets

No Offset = 0
Left Offset = 1
Right Offset = 2

 

Bulge Directions

No Bulge = 0
Clockwise Bulge = 2
Counterclockwise Bulge = 3


    • Related Articles

    • Changing Path to the Microvellum Data Folder

      The Path to the Microvellum Data folder can be changed as necessary from the Microvellum Options page. Step 1: Open Toolbox Setup > Options > Utilities > Change Path to Microvellum Data. Step 2: Navigate to and select the desired folder containing ...
    • Project Factory Workbooks

      Starting with Microvellum Toolbox build 24.1.0207.641, clients can create a project-level F! (Factory) Workbook. This feature allows for exporting the F! Workbook with the project, updating its content during library updates, and making changes ...
    • Database Management Utilities (Reference)

      NOTICE: The Database Management Utility is a powerful tool that modifies large sections of data in the current configuration.  ALWAYS back up your data before performing a data import. The Library Import functionality of Database Management is ...
    • Connecting Microvellum to an SQL Database (Unified Work Order Database)(Tutorial 3)

      This is the third in a series of tutorials presenting the steps necessary to install and configure a new SQL Server database to work within Microvellum. It focuses on how to configure Microvellum to connect to the new SQL Server databases you have ...
    • Database Management Utilities (Overview)

      NOTICE: The Database Management Utility is a powerful tool that modifies large sections of data in the current configuration.  ALWAYS back up your data before performing a data import. The Library Import functionality of Database Management is ...
    • Recent Articles

    • Microvellum Foundation Library Release Notes | Build 26.0112

      Additions In accordance with Microvellum's new subscription changes, all Face Frame Expansion products and subassemblies, as well as the Range Hood Master product have been added to the full library install and library update zips (now included with ...
    • Toolbox Release Notes | Build 25.2.0114.641

      The following release notes apply to Toolbox build 25.2.0114.641 Processing Center Message Fix Fig. 1: An error message running in the background of the software. An issue was reported within the Processing Center. When processing an order, there ...
    • Toolbox Release Notes | Build 25.1.1218.641

      The following release notes apply to Toolbox build 25.1.1218.641 Part Properties Fixes A handful of issues centered around the Part Properties interface have been resolved: The Reference for Measurement tool in the interface has been fully removed ...
    • Transferring Global Variables to a new Library

      This article will explain the process of transferring customized Global Variables from your current library to a new installation of the Microvellum Foundation Library. The G! Workbook The Foundation Library contains all standard and custom data in ...
    • Microvellum Foundation Library Release Notes | Build 25.1121

      The following release notes apply to the Microvellum Foundation Library build 25.1121. Additions Added the new product, Master Island End Cabinet, to the Master Cabinets FF product category. Added the Nesting Optimization Report Select Processing ...